Сайт
Блог
Центр поддержки
Форум
Личный кабинет
У вас не стоит Flash Player
Активные разделы
Активные сообщения
Сообщения без ответов
You are not logged in. [
Войти
]
TSLab.ru
»
Форумы
»
Обратная связь
»
Ошибки
» Не могу запустить и собрать скрипт
Зарегистрироваться
Все форумы
Календарь
Активные разделы
FAQ
Настройки
#8779
-
Thu Jul 22 2010
01:15 PM
Не могу запустить и собрать скрипт
Alex_III
stranger
Registered: Tue Jul 20 2010
Записи: 7
?
Attachments
noname.JPG
(50 downloads)
Наверх
#8780
-
Thu Jul 22 2010
01:18 PM
Re: Не могу запустить и собрать скрипт
[
Re: Alex_III
]
Alex_III
stranger
Registered: Tue Jul 20 2010
Записи: 7
всё так же как в видео уроке, но ошибка
Attachments
noname1.JPG
(48 downloads)
Наверх
#8782
-
Thu Jul 22 2010
01:24 PM
Re: Не могу запустить и собрать скрипт
[
Re: Alex_III
]
Alex_III
stranger
Registered: Tue Jul 20 2010
Записи: 7
поменял название обновляемого значения на 123, скрипт успешно выполнился, с чем связана ошибка, подскажите ?
Наверх
#8788
-
Thu Jul 22 2010
01:42 PM
Re: Не могу запустить и собрать скрипт
[
Re: Alex_III
]
Nektodron
Carpal Tunnel
Registered: Thu Oct 23 2008
Записи: 5492
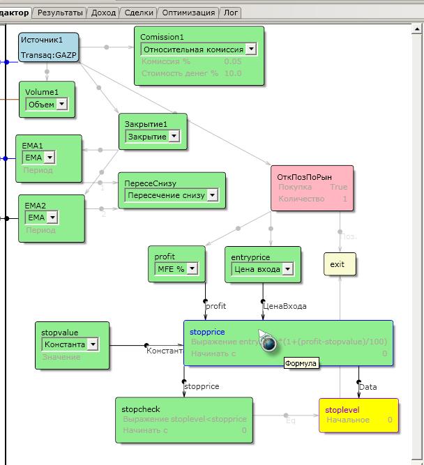
123 - это число, а не название, поэтому формула работает.
В ролике плохо видно, но блоки stopcheck и stoplevel нужно соединять друг с другом обоюдно, должно появится обоюдоострая стрелочка.
Наверх
#8789
-
Thu Jul 22 2010
01:47 PM
Re: Не могу запустить и собрать скрипт
[
Re: Nektodron
]
Alex_III
stranger
Registered: Tue Jul 20 2010
Записи: 7
спасибо! теперь работает!
Наверх
Предыдущий топик
К началу
Следующий топик
Preview
Hop to:
Система TSLab ------
Новости, анонсы
Установка системы TSLab
FAQ
TSLab - "классический" терминал торговли
TSLab - терминал торговли для "скальперов"
Провайдеры данных системы TSLab ------
Финам
FAQ
TSLabTransaq+
HFT Transaq
Ай Ти Инвест
FAQ
ПромСервер РТС Плаза 2
Алор
ПромСервер РТС Плаза 2
FAQ
Риком-Траст
FAQ
Открытие
FAQ
ПромСервер РТС Плаза 2
Церих
БКС
QUIK DDE
FAQ
QUIK LUA (любой брокер)
FAQ
Interactive Brokers
FAQ
Cryptocurrency Exchanges
FAQ
Plaza II (любой брокер)
FAQ
История в формате *.txt, *.csv, Wealth-lab
Разработка МТС и торговля с ее помощью в системе TSLab ------
Создание алгоритма при помощи визуального редактора
Статьи, примеры
FAQ
Архив
Создание алгоритма при помощи TSLab API
Статьи, примеры
FAQ
Архив
Создание индикаторов
Статьи, примеры
FAQ
Архив
Тестирование и оптимизация
FAQ
Архив
Запуск и работа МТС
Паркинг скриптов
Контейнер скриптов
Трансляция работы скрипта ( тестовый сервис )
FAQ
Архив
Модуль предторговых ограничений и управления рисками
Объявления о покупке/продаже скриптов, контейнеров, индикаторов
Сайт, документация и обучающие материалы системы TSLab ------
TSLab Docs, TSLab API Docs, видеоматериалы
Документация API
Сайт, форум, личный кабинет
Обучение
Обратная связь ------
Ошибки
Предложения
Ежедневные ночные сборки
Разное ------
БеседЪка
Конкурсы
Работа. Персонал.
Версия TSLab 1.2 ------
Новости
Работа с версией 1.2
Документация
Ошибки
Предложения
Беседка версия 1.2
Версия TSLab 2.0 ------
Новости
Работа с версией 2.0
Опционы
Документация
Подозрение на ошибку
Предложения и пожелания
Moderator:
ViL
,
sar
Напечатать
Переключиться виду цепочек сообщений
View profile
Send a PM
Add to your Watched Users
View posts
View profile
Send a PM
Add to your Watched Users
View posts
View profile
Send a PM
Add to your Watched Users
View posts
View profile
Send a PM
Add to your Watched Users
View posts
View profile
Send a PM
Add to your Watched Users
View posts
Правила
·
Пометить все как прочитанное
Default Style
ubbthreads-dark
ubbthreads_stock
English
Russian
Contact Us
·
TSLab.ru
·
Наверх