У вас не стоит Flash Player
Page 1 of 2 1 2 >
Настройки
#78315 - Sat Jun 04 2016 04:39 PM Пользовательский показатель в оптимизации
kirc Offline
journeyman

Registered: Sat Apr 23 2016
Записи: 63
Есть ли аналог SetOptimizeValue в ТСЛабе?
Хочу посчитать свой показатель (на основе ст.отклонения) для каждого прохода оптимизации и вывести потом в таблицу и эксель.
Как сделать без программирования?

Наверх
#78316 - Sat Jun 04 2016 05:40 PM Re: Пользовательский показатель в оптимизации [Re: kirc]
ra81 Offline
Carpal Tunnel

Registered: Thu Sep 27 2012
Записи: 2860
Уже обсуждалось. Плохо искали.
вот тут все написано http://rusalgo.com/article/%D0%B3%D0%BB%D0%B0%D0%B4%D0%BA%D0%BE%D1%81%D1%82%D1%8C-%D1%8D%D0%BA%D0%B2%D0%B8%D1%82%D0%B8-%D0%B2-%D1%80%D0%B5%D0%B7%D1%83%D0%BB%D1%8C%D1%82%D0%B0%D1%82%D0%B0%D1%85-%D0%BE%D0%BF%D1%82%D0%B8%D0%BC%D0%B8%D0%B7%D0%B0%D1%86%D0%B8%D0%B8.html
_________________________
__


Наверх
#78317 - Sat Jun 04 2016 07:50 PM Re: Пользовательский показатель в оптимизации [Re: ra81]
kirc Offline
journeyman

Registered: Sat Apr 23 2016
Записи: 63
Спасибо. Подзабыл.

В вашей библиотеке есть WriteToFile, но руководство не открывается.
И еще вопрос, пользуясь случаем:
OI Candles и SellVolumeDelta работают ли на истории, например, от финама?
"Отклон от лин.рег." требует инструмент, как приделать к формуле по х инструментам?

Наверх
#78327 - Mon Jun 06 2016 08:36 AM Re: Пользовательский показатель в оптимизации [Re: kirc]
ra81 Offline
Carpal Tunnel

Registered: Thu Sep 27 2012
Записи: 2860
руководство не открывается печаль. но ищите на канале русалго на ютубе.
ои будет на финаме, дельты нет.
последний вопрос - не знаю. код писать надо видимо. в экселе складывайте.
_________________________
__


Наверх
#78369 - Mon Jun 06 2016 10:51 PM Re: Пользовательский показатель в оптимизации [Re: ra81]
kirc Offline
journeyman

Registered: Sat Apr 23 2016
Записи: 63
"Расширенный экспорт эквити." это ?
Дельта в реалтайм у всех брокеров должна быть? её можно складывать и потом на этой истории через конвертор использовать в тестировании?

Наверх
#78474 - Sat Jun 11 2016 07:03 PM Re: Пользовательский показатель в оптимизации [Re: kirc]
kirc Offline
journeyman

Registered: Sat Apr 23 2016
Записи: 63
Не работает от формулы! Значение фДоходОтн 0,2395 в конце графика, а в таблице результатов по всем строчкам - 0.
На скрине соединение.


Attachments
Screenshot_31.png (182 downloads)


Наверх
#78476 - Sat Jun 11 2016 09:57 PM Re: Пользовательский показатель в оптимизации [Re: kirc]
kirc Offline
journeyman

Registered: Sat Apr 23 2016
Записи: 63
Пробовал удалить из скрипта все ScriptResult, но в результатах остается параметр "Результат из скрипта" см http://prntscr.com/bf6bw5
Пробовал выгрузить-загрузить новый скрипт, остается параметр.
Пробовал два кубика использовать, но колонка только одна выводится с нулями.
Пробовал один добавить и вывести на него с формулы, где стоит "1" - выводит нули.
Мне важно выводить свои значения эквити и её линейности в свете того, что стандарт ТСЛаба не работает на тестах парного трейдинга. См..

Просьба отреагировать

Наверх
#78491 - Sun Jun 12 2016 04:42 PM Re: Пользовательский показатель в оптимизации [Re: kirc]
ra81 Offline
Carpal Tunnel

Registered: Thu Sep 27 2012
Записи: 2860
на вашей картинке сверху явная ошибка подключения. Кубик работает. Колонка Результат из скрипта всегда будет только одна. Потому что так в тслабе сделано. Кубик просто заносит в нее значение.
_________________________
__


Наверх
#78502 - Mon Jun 13 2016 12:38 PM Re: Пользовательский показатель в оптимизации [Re: ra81]
kirc Offline
journeyman

Registered: Sat Apr 23 2016
Записи: 63
Originally Posted By: ra81
на вашей картинке сверху явная ошибка подключения. Кубик работает.

А где написано, как должно быть правильно?
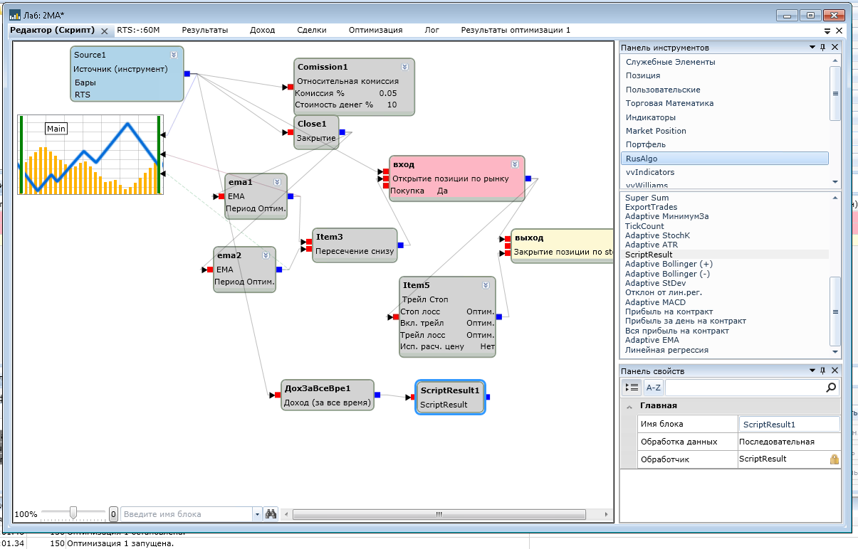
Взял классику - скрипт 2МА из форума и добавил туда кубик совокупного дохода и scriptresult, та же история - 0 в строчках после оптимизации.
Есть ли какие ограничения, какие данные и тип потока могут подаваться на этот кубик?
Может ли быть причина - мой компьютер, какие то настройки?


Attachments
Screenshot_32.png (164 downloads)
Screenshot_33.png (172 downloads)
2MA.tscript (148 downloads)


Наверх
#78505 - Mon Jun 13 2016 04:42 PM Re: Пользовательский показатель в оптимизации [Re: ra81]
kirc Offline
journeyman

Registered: Sat Apr 23 2016
Записи: 63
Тут Stan вроде об этих же нулях пишет.

Наверх
#78510 - Tue Jun 14 2016 03:59 AM Re: Пользовательский показатель в оптимизации [Re: kirc]
jhgjrht Offline
writer

Registered: Sun Nov 21 2010
Записи: 428
Проблема, видимо, из-за того, что TSLab очень "умный" и удаляет неиспользуемые, по его мнению, цепочки кубиков из процедуры расчета. Соедините выход результата из скрипта со шкалой графика, либо как-то используйте его значение в дальнейших расчетах.
_________________________
Не пишите мне! Никому ничего делать не буду.

Наверх
#78516 - Tue Jun 14 2016 01:07 PM Re: Пользовательский показатель в оптимизации [Re: jhgjrht]
kirc Offline
journeyman

Registered: Sat Apr 23 2016
Записи: 63
Так и есть. Нужно просто не оставлять выход свободным..

Наверх
#78519 - Tue Jun 14 2016 03:19 PM Re: Пользовательский показатель в оптимизации [Re: kirc]
ra81 Offline
Carpal Tunnel

Registered: Thu Sep 27 2012
Записи: 2860
об этом я и писал и если внимательно смотреть на картинки, то это хорошо видно. А картинки рисовались именно для того чтобы было ясно как подключать smile. Так же есть с индикаторами целая пачка примеров. Не знаю только для кого я все это клал в архив smile.
"ВолатильностьЭквити Handler.tscript" файл примера который разобран в статье.
_________________________
__


Наверх
#78521 - Tue Jun 14 2016 03:42 PM Re: Пользовательский показатель в оптимизации [Re: ra81]
kirc Offline
journeyman

Registered: Sat Apr 23 2016
Записи: 63
по ссылке читал, но про выход - не вижу советов, а на картинке совсем не видно линии с выхода на график.

Спасибо, движемся дальше

Наверх
#79223 - Sat Jul 30 2016 12:34 PM Re: Пользовательский показатель в оптимизации [Re: kirc]
hell0men Offline
enthusiast

Registered: Fri Dec 12 2014
Записи: 280
Есть проблема с Ex кубиком.
Вот эквити http://prntscr.com/bzejq7
Вот экспорт http://prntscr.com/bzejtm
Не понятно что в третьем столбце выводится
_________________________
Торговые роботы TSLab

Наверх
#79229 - Mon Aug 01 2016 11:08 AM Re: Пользовательский показатель в оптимизации [Re: hell0men]
ra81 Offline
Carpal Tunnel

Registered: Thu Sep 27 2012
Записи: 2860
без схемы соединений сказать увы нельзя. что то выводится.


Отредактировано ra81 (Mon Aug 01 2016 11:09 AM)
_________________________
__


Наверх
#79231 - Mon Aug 01 2016 11:14 AM Re: Пользовательский показатель в оптимизации [Re: ra81]
hell0men Offline
enthusiast

Registered: Fri Dec 12 2014
Записи: 280
На Ex первый вход - инструмент (он один, Si склейка) и на второй формула со значением "1".


Отредактировано hell0men (Mon Aug 01 2016 11:14 AM)
_________________________
Торговые роботы TSLab

Наверх
#79235 - Mon Aug 01 2016 01:29 PM Re: Пользовательский показатель в оптимизации [Re: hell0men]
ra81 Offline
Carpal Tunnel

Registered: Thu Sep 27 2012
Записи: 2860
ну очевидно эквити тогда выводит. что еще могу сказать.
_________________________
__


Наверх
#83604 - Sun Aug 05 2018 01:59 PM Re: Пользовательский показатель в оптимизации [Re: ra81]
Ivan Ivanov Offline
stranger

Registered: Sun May 27 2018
Записи: 10
Подскажите, как с помощью кубика передать в "Результаты оптимизации" значение в столбец "Результат из скрипта". [img:left]https://ibb.co/ixfk0e[/img]

Наверх
#84742 - Thu Mar 07 2019 05:29 PM Re: Пользовательский показатель в оптимизации [Re: Ivan Ivanov]
nikifor Offline
enthusiast

Registered: Thu Jun 06 2013
Записи: 378
В версии 2.0 кубик Результат Для Оптимизации (ScriptResult.dll) не работает? или его как-то пересобрать надо?

Наверх
Page 1 of 2 1 2 >


Moderator:  ViL, sar