У вас не стоит Flash Player
Настройки
#74023 - Mon Oct 19 2015 06:08 PM Посодействуйте советом. Обновляемое значение.
dmit85 Offline
stranger

Registered: Wed Sep 09 2015
Записи: 20
Добрый день,
подскажите, каким образом можно запомнить (макс-за)уровень
При -(MAX1[i]>LOW_ZA[i-1] && MIN1[i]<=LOW_ZA[i-1]), при пересечении.
При этом, чтобы он больше не обновлялся, до сброса.
Пытался сделать через счетчик номера баров, не получилось.
В голове логика крутится, в реализации не получается.

Наверх
#74028 - Mon Oct 19 2015 07:04 PM Re: Посодействуйте советом. Обновляемое значение. [Re: dmit85]
ViL Offline
TSLab
Carpal Tunnel

Registered: Sun Oct 17 2010
Записи: 8143
Тогда должно быть еще одно условие, после которого нужно снова обновлять.
После этого можно использовать блок "Перевернуть", который(или его какую-то модификацию в логформуле) подавать на обновление ОЗ.

Наверх
#74031 - Mon Oct 19 2015 07:23 PM Re: Посодействуйте советом. Обновляемое значение. [Re: ViL]
dmit85 Offline
stranger

Registered: Wed Sep 09 2015
Записи: 20
Спасибо. вроде работает.

Наверх
#78863 - Mon Jul 04 2016 07:22 PM Re: Посодействуйте советом. Обновляемое значение. [Re: ViL]
Evgen2 Offline
stranger

Registered: Tue Jun 28 2016
Записи: 7
Добрый День! Такая проблема - нужно запомнить значение цены при пересечении двух линий друг друга и при одновременном пересечении их ценой. И держать это значение. Но ОЗ обновляется каждую свечу когда выполнено заданное условие. Я понимаю, что происходит ровно то, что написано мной в формуле. Но как сделать, что бы это было одно число с первой свечи по условию. Пробовал через блоки пересечение и пр. - никак.
Картинки прилагаются.
Спасибо.

"Тогда должно быть еще одно условие, после которого нужно снова обновлять." - в моем случае -это условие и есть. Т.е при каждм наступление обоих факторов обновлять.


Attachments
Снимок 1.JPG (180 downloads)
Снимок 2.JPG (166 downloads)



Отредактировано Evgen2 (Mon Jul 04 2016 07:30 PM)

Наверх
#78867 - Mon Jul 04 2016 11:28 PM Re: Посодействуйте советом. Обновляемое значение. [Re: Evgen2]
ViL Offline
TSLab
Carpal Tunnel

Registered: Sun Oct 17 2010
Записи: 8143
У Вас обновляемое значение должно меняться на каждом баре, пока действует условие судя по картинке из редактора. Вам нужно сделать пересечение.Если после этого ОЗ идет на блоки входа, то флаг "не очищать" обязателен.
Скрипт приложите, если не разберетесь.

Наверх
#78868 - Tue Jul 05 2016 12:07 AM Re: Посодействуйте советом. Обновляемое значение. [Re: ViL]
Evgen2 Offline
stranger

Registered: Tue Jun 28 2016
Записи: 7
Да, по формуле получается каждое изменение записывается. А надо только Сlose первого бара (а в идеале цену в точке пересечения линий в этот момент). Я пробовал блок "пересечение" - результат тот же.

Если не сложно. Спасибо.


Attachments
20_40.tscript (82 downloads)


Наверх
#78869 - Tue Jul 05 2016 06:02 AM Re: Посодействуйте советом. Обновляемое значение. [Re: Evgen2]
Frend Offline
Pooh-Bah

Registered: Sat Jan 09 2010
Записи: 2054
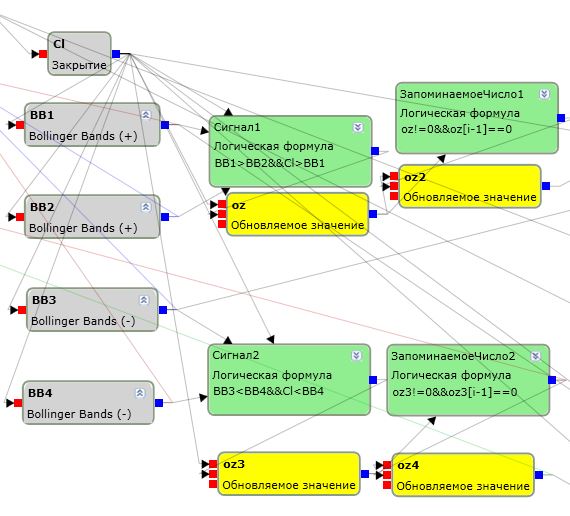
Возьмите тогда еще одну логику от обновляемого, и делайте проверку по нему, т.е. у нас первое оз и второе оз, вам нудно запомнить когда первое оз начинается, т.е. было 0 а стало clos, вот и возьмите в логической формуле oz!=0&&oz[i-1]==0 и от этой формулы запомнить на второе оз значение с первого, ну и обнулить надо тут придумать когда вам надо, обнулять надо и первое и второе
_________________________
Помогу с реализацией вашей идеи, оценкой системы. Консультации
frendwork@rambler.ru

Наверх
#78886 - Tue Jul 05 2016 08:22 PM Re: Посодействуйте советом. Обновляемое значение. [Re: Frend]
Evgen2 Offline
stranger

Registered: Tue Jun 28 2016
Записи: 7
Спасибо! Получилось вроде. Буду мараковать дальше.

Картинка с решением прилагается, кому интересно. Часто поднимался этот вопрос, как я понял из форума.


Attachments
Снимок.JPG (245 downloads)



Отредактировано Evgen2 (Wed Jul 06 2016 12:46 AM)

Наверх
#81144 - Thu Feb 02 2017 05:02 PM Re: Посодействуйте советом. Обновляемое значение. [Re: dmit85]
Choy Offline
stranger

Registered: Thu Feb 02 2017
Записи: 1
Помогите разобраться с Обновляемым значением

Задача простая:
Формируем High по 3-4 свечам, реализовано через обновляемое значение
Если следующий, формирующийся, фрактал ниже предыдущего, то оставляет значение предыдущего High, в обратном случае - обновляет.


Пытался через "Обновляемое значение [i-1]", но вывалились ошибки:
02.02.2017 13:06:22 128 c:\Users\админ\AppData\Local\TSLab\TSLab 2.0\temp\code13.cs(187,18) : error CS0128: В этой области действия уже определена локальная переменная с именем "ЛогичесФормула"
02.02.2017 13:06:22 128 c:\Users\админ\AppData\Local\TSLab\TSLab 2.0\temp\code13.cs(231,21) : error CS0029: Неявное преобразование типа "System.Collections.Generic.IList<bool>" в "bool" невозможно


Attachments
111.jpg (61 downloads)
222.jpg (70 downloads)


Наверх


Moderator:  ViL, sar