У вас не стоит Flash Player
Настройки
#69919 - Thu Apr 30 2015 11:41 AM ТрейлСтоп - ЛогВыражение не подключить к ИЛИ
Krech Offline
stranger

Registered: Sun Apr 26 2015
Записи: 11
Добрый день.
Была задача: не важно от каких индикаторов строится стратегия, если встали против движения цены а сигнала перевернуться от индикаторов нет - перевернуться по параметрам цены.

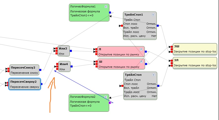
Взял для этого блок ТрейлСтоп и собрал вот такую конструкцию: рис1. Но она не переворачивала позицию - а закрывала ее, а для открытия следующей позиции система ждала сигнал индикаторов. Я подал сигнал с Трейлстоп на открытие позиции одновременно и закрытием, и возникла проблема - одно ЛогВыражение заводится на Открытие, а второе нет - рис2.

Вопросы:
1. Почему не заводится второе логвыражение. Видимо гдето какой то цикл, но быть его не должно.
2. До этого делал переворот "позицией по рынку" - но хочется организовать тейк-профит. Как правильно реализовать условие "позиция открывается, к ней тут же выставляется стоп А, а начиная от движения по тренду на Б% к цене выставляется профит с отступом С, при достижении или А, или С (после прохождения В%) позиция переворачивается, а не просто закрывается". Я понимаю что это не оптимально - переворачивать всю котлету, но в данном случае надо понять принцип, как собрать эту конструкцию.

Помогите пожалуйста разобраться с обоими вопросами.


Attachments
рис1.jpg (519 downloads)
рис2.jpg (377 downloads)



Отредактировано Krech (Thu Apr 30 2015 11:44 AM)

Наверх
#69946 - Thu Apr 30 2015 03:01 PM Re: ТрейлСтоп - ЛогВыражение не подключить к ИЛИ [Re: Krech]
ViL Offline
TSLab
Carpal Tunnel

Registered: Sun Oct 17 2010
Записи: 8143
через обновляемое значение.

Наверх
#69949 - Thu Apr 30 2015 03:14 PM Re: ТрейлСтоп - ЛогВыражение не подключить к ИЛИ [Re: ViL]
Krech Offline
stranger

Registered: Sun Apr 26 2015
Записи: 11
ViL - спасибо, а примера такого переворота со стопом и профитомна форуме нет?

И по первому вопросу - почему система не дает завести ЛогВыражение на ИЛИ в такой конфигурации?

Наверх
#69950 - Thu Apr 30 2015 05:34 PM Re: ТрейлСтоп - ЛогВыражение не подключить к ИЛИ [Re: Krech]
ViL Offline
TSLab
Carpal Tunnel

Registered: Sun Oct 17 2010
Записи: 8143
Думаю есть и не один, искать нужно.
Очень просто, Вы подаете на блок входа значения от блока входа. Имея два, с одним такое прокатит, а если подать на второй нет. Так как алгоритм просто никогда не начнется. По-этому для второго блока и нужно обновляемое значение.

Наверх


Moderator:  ViL, sar