Сайт
Блог
Центр поддержки
Форум
Личный кабинет
У вас не стоит Flash Player
Активные разделы
Активные сообщения
Сообщения без ответов
You are not logged in. [
Войти
]
TSLab.ru
»
Форумы
»
Разработка МТС и торговля с ее помощью в системе TSLab
»
Создание алгоритма при помощи визуального редактора
» Реализация перезахода в позицию на клирингах
Зарегистрироваться
Все форумы
Календарь
Активные разделы
FAQ
Настройки
#66697
-
Thu Nov 27 2014
08:54 PM
Реализация перезахода в позицию на клирингах
YEAH_A
stranger
Registered: Thu Nov 27 2014
Записи: 1
Здравствуйте!
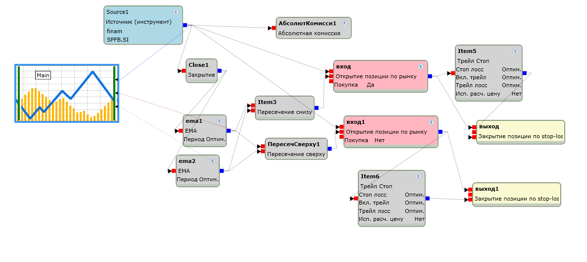
Создал торговый алгоритм для таймфрема 30 минут.(приложенный файл) Как лучше реализовать для него перезаходы на клирингах и закрытии сессии? (Закрытие позиции перед клирингом и открытие после него)
Attachments
2014-11-27_215002.png
(168 downloads)
Description: Алгоритм
2MA1.xml
(62 downloads)
Отредактировано YEAH_A (
Thu Nov 27 2014
09:10 PM
)
Наверх
#66698
-
Thu Nov 27 2014
09:14 PM
Re: Реализация перезахода в позицию на клирингах
[
Re: YEAH_A
]
Stan
veteran
Registered: Wed Oct 02 2013
Записи: 1357
Через лог формулу закрытие по рынку и время прописать, и открытие если .........и так далее
Наверх
Предыдущий топик
К началу
Следующий топик
Preview
Hop to:
Система TSLab ------
Новости, анонсы
Установка системы TSLab
FAQ
TSLab - "классический" терминал торговли
TSLab - терминал торговли для "скальперов"
Провайдеры данных системы TSLab ------
Финам
FAQ
TSLabTransaq+
HFT Transaq
Ай Ти Инвест
FAQ
ПромСервер РТС Плаза 2
Алор
ПромСервер РТС Плаза 2
FAQ
Риком-Траст
FAQ
Открытие
FAQ
ПромСервер РТС Плаза 2
Церих
БКС
QUIK DDE
FAQ
QUIK LUA (любой брокер)
FAQ
Interactive Brokers
FAQ
Cryptocurrency Exchanges
FAQ
Plaza II (любой брокер)
FAQ
История в формате *.txt, *.csv, Wealth-lab
Разработка МТС и торговля с ее помощью в системе TSLab ------
Создание алгоритма при помощи визуального редактора
Статьи, примеры
FAQ
Архив
Создание алгоритма при помощи TSLab API
Статьи, примеры
FAQ
Архив
Создание индикаторов
Статьи, примеры
FAQ
Архив
Тестирование и оптимизация
FAQ
Архив
Запуск и работа МТС
Паркинг скриптов
Контейнер скриптов
Трансляция работы скрипта ( тестовый сервис )
FAQ
Архив
Модуль предторговых ограничений и управления рисками
Объявления о покупке/продаже скриптов, контейнеров, индикаторов
Сайт, документация и обучающие материалы системы TSLab ------
TSLab Docs, TSLab API Docs, видеоматериалы
Документация API
Сайт, форум, личный кабинет
Обучение
Обратная связь ------
Ошибки
Предложения
Ежедневные ночные сборки
Разное ------
БеседЪка
Конкурсы
Работа. Персонал.
Версия TSLab 1.2 ------
Новости
Работа с версией 1.2
Документация
Ошибки
Предложения
Беседка версия 1.2
Версия TSLab 2.0 ------
Новости
Работа с версией 2.0
Опционы
Документация
Подозрение на ошибку
Предложения и пожелания
Moderator:
ViL
,
sar
Напечатать
Переключиться виду цепочек сообщений
View profile
Send a PM
Add to your Watched Users
View posts
View profile
Send a PM
Add to your Watched Users
View posts
Правила
·
Пометить все как прочитанное
Default Style
ubbthreads-dark
ubbthreads_stock
English
Russian
Contact Us
·
TSLab.ru
·
Наверх