У вас не стоит Flash Player
Настройки
#63302 - Tue Jul 15 2014 04:11 PM Проблема с блоком Доход
ves Offline
enthusiast

Registered: Wed May 25 2011
Записи: 388
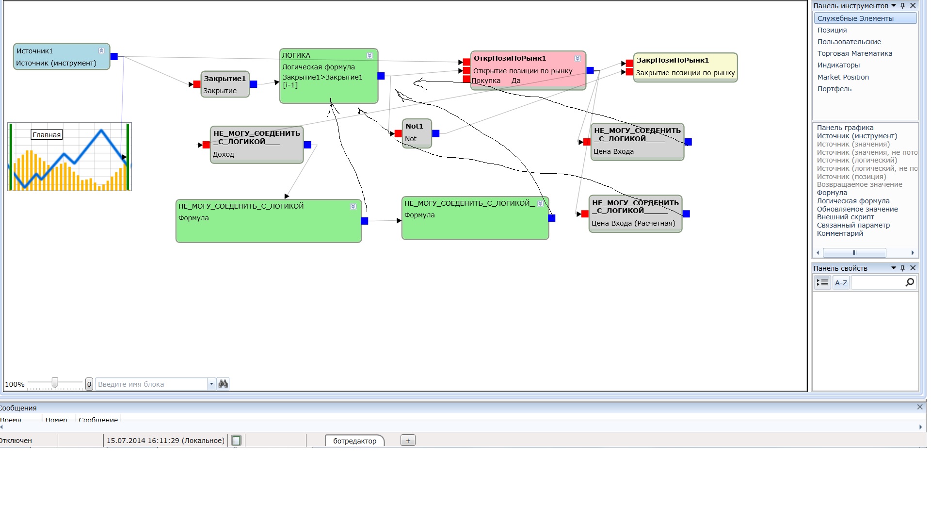
может боян... но на форуме не нашел...
делаю бота в котором использую блок доход, цена входа и никак не могу соединить блоки...



Attachments
проблема с соединением блока доход.tscript (44 downloads)
Description: скрипт

проблема с блоком доход.jpg (147 downloads)



Отредактировано ves (Tue Jul 15 2014 04:13 PM)

Наверх
#63303 - Tue Jul 15 2014 04:29 PM Re: Проблема с блоком Доход [Re: ves]
ViL Offline
TSLab
Carpal Tunnel

Registered: Sun Oct 17 2010
Записи: 8143
Конечно не получится.
Всё, что из блока входа выходит и далее используется для этого входа, через обновляемое значение.

Наверх
#63304 - Tue Jul 15 2014 04:48 PM Re: Проблема с блоком Доход [Re: ViL]
ra81 Offline
Carpal Tunnel

Registered: Thu Sep 27 2012
Записи: 2860
Ага. Я еще 5 копеек вставлю, хотя не гуру виз редактора. Вы пробуете сделать зацикливание, мол с выхода подать назад чтобы получилась обратная связь. Так вроде бы не работает напрямую. Как сказал Vil такая схема кажется сработает только через ОЗ.
_________________________
__


Наверх


Moderator:  ViL, sar