Здравствуйте.
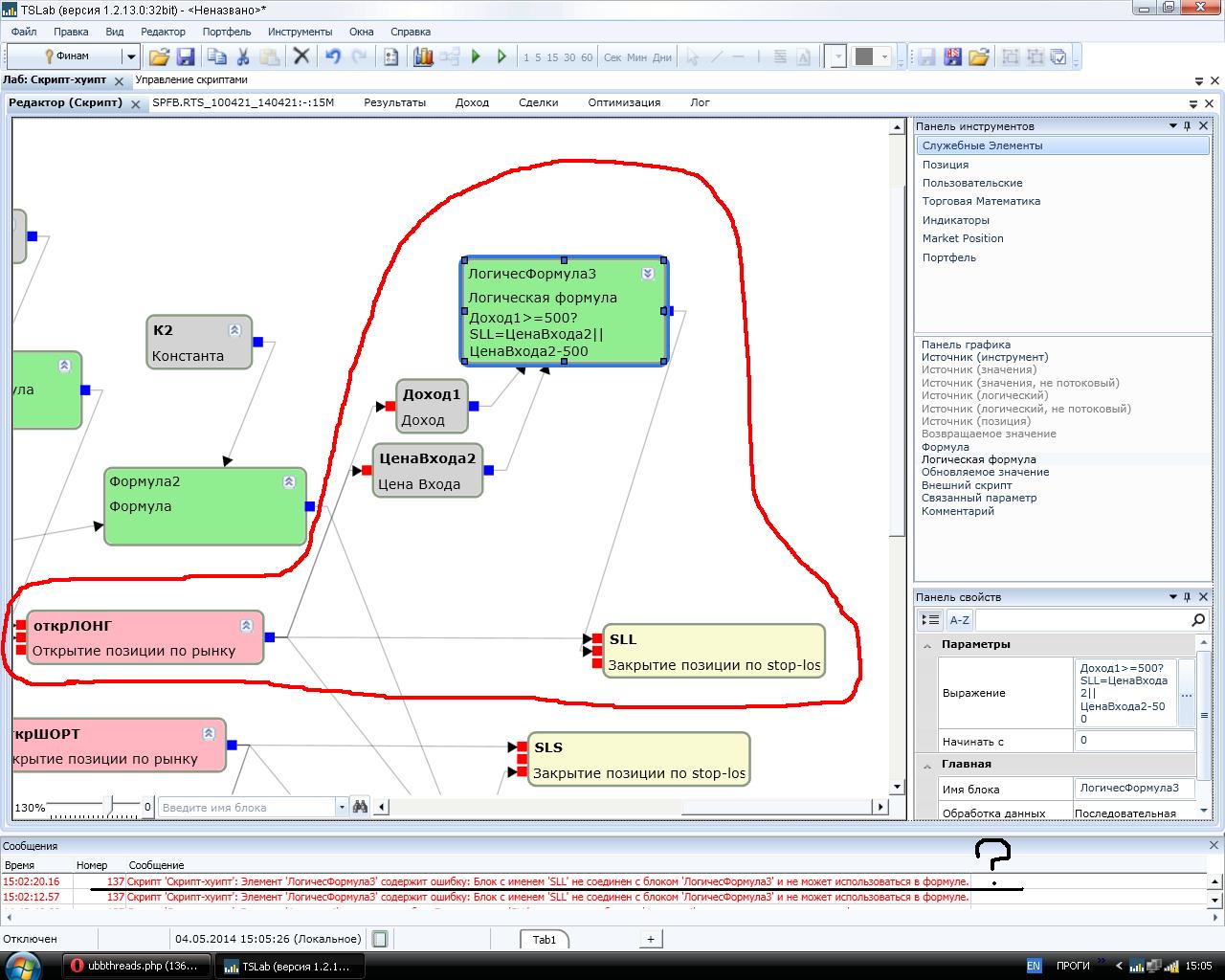
Идея: при открытии позиции после достижения ценой 500 пунктов профита перенос стопа на уровень открытия, или при достижении 500 пунктов убытка выход по стопу.
Проблема: при написании условия в логической формуле, скрипт не понимает когда надо перенести стоп и херачит его прямо на уровень открытия сразу.
Еще не понятна ошибка соединения блоков.


Attachments
[th.JPG (199 downloads)
[th2.JPG (192 downloads)