У вас не стоит Flash Player
Настройки
#61996 - Thu May 01 2014 01:44 PM Что не так?
dim_summer Offline
journeyman

Registered: Fri Apr 25 2014
Записи: 89
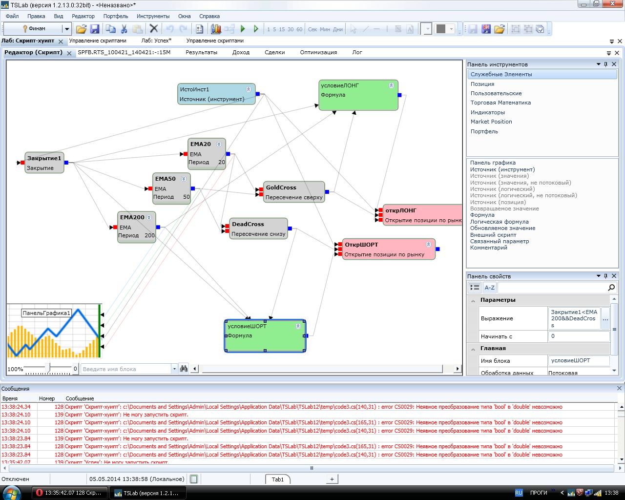
Здравствуйте. Сижу, пытаюсь сделать скрипт. Возникает такая ошибка, не могу понять почему. Говорю сразу, что недавно познакомился с ТСЛаб и мало что знаю еще)Спасибо.


Attachments
Скрипт.JPG (215 downloads)


Наверх
#61998 - Thu May 01 2014 05:11 PM Re: Что не так? [Re: dim_summer]
finstrateg Offline
member

Registered: Sat Oct 19 2013
Записи: 174
скорее всего внутри кубиков "формула - условие лонг/шорт" ты пытаешься сделать с логическим типом булл, которым является результат из кубиков "пересечение сверху/снизу", какую-то математическую операцию как с числом, чтобы сказать более точно - напиши что внутри кубиков "формула - условие лонг/шорт" или сохрани скрипт и выложи здесь.

еще что заметил:
"формула - условие лонг/шорт" подается на вход с количеством лотов в открываемой позиции - т.е. название кубика "условие..." как бы не соответствует тому куда подается, так как условие - это второй вход а не третий, но может быть так задумано конечно (если что, то на вход условия можно будет подать только логическую формулу - или то что возвращает тип булл)

Наверх
#62000 - Thu May 01 2014 09:26 PM Re: Что не так? [Re: finstrateg]
dim_summer Offline
journeyman

Registered: Fri Apr 25 2014
Записи: 89
Вот скрипт)


Attachments
Скрипт-хуипт.tscript (168 downloads)


Наверх
#62002 - Fri May 02 2014 12:52 AM Re: Что не так? [Re: finstrateg]
dim_summer Offline
journeyman

Registered: Fri Apr 25 2014
Записи: 89
да, тут надо было использовать куб "логическая формула", а не "формула" как я))

Наверх
#62003 - Fri May 02 2014 01:08 AM Re: Что не так? [Re: finstrateg]
dim_summer Offline
journeyman

Registered: Fri Apr 25 2014
Записи: 89
хотя, работает не так, как я изначально задумывал. Идея в том, чтобы открывать позиции лонг/шорт выше/ниже 200MA, но при условии что было раньше, или сейчас, пересечение снизу вверх/сверху вниз 20МА и 50МА.
Сейчас на график смотрю, он открывает позиции если только в моменте и закрытие выше/ниже 200 и пересечение.

Наверх
#62006 - Fri May 02 2014 03:52 PM Re: Что не так? [Re: dim_summer]
dim_summer Offline
journeyman

Registered: Fri Apr 25 2014
Записи: 89
а, все) тоже разобрался

Наверх
#62007 - Fri May 02 2014 04:08 PM Re: Что не так? [Re: dim_summer]
dim_summer Offline
journeyman

Registered: Fri Apr 25 2014
Записи: 89
пока я тут сам с собой разговариваю, если знаете, подскажите пожалуйста, как сделать чтобы позиции открывались при наличии уже имеющихся?

Наверх
#62008 - Fri May 02 2014 04:24 PM Re: Что не так? [Re: dim_summer]
SupportTSLab Offline
old hand

Registered: Tue Jan 17 2012
Записи: 1110
Блок Есть активная позиция.

Наверх
#62009 - Fri May 02 2014 07:39 PM Re: Что не так? [Re: dim_summer]
finstrateg Offline
member

Registered: Sat Oct 19 2013
Записи: 174
Originally Posted By: dim_summer
да, тут надо было использовать куб "логическая формула", а не "формула" как я))


правильно, только как я выше написал - подаешь ты его не н аусловие а на количество лотов, в ТСЛабовском хелпе в последнем разделе есть таблица с описанием всех кубиков и их входов/выходов

Наверх
#62010 - Fri May 02 2014 07:47 PM Re: Что не так? [Re: finstrateg]
ra81 Offline
Carpal Tunnel

Registered: Thu Sep 27 2012
Записи: 2860
Originally Posted By: finstrateg
Originally Posted By: dim_summer
да, тут надо было использовать куб "логическая формула", а не "формула" как я))


правильно, только как я выше написал - подаешь ты его не н аусловие а на количество лотов, в ТСЛабовском хелпе в последнем разделе есть таблица с описанием всех кубиков и их входов/выходов

как я помню в хелпе это уже давно. Не только в последнем релизе.
_________________________
__


Наверх
#62011 - Fri May 02 2014 09:00 PM Re: Что не так? [Re: SupportTSLab]
dim_summer Offline
journeyman

Registered: Fri Apr 25 2014
Записи: 89
аха, спасибо, попробуем))

Наверх
#62012 - Sat May 03 2014 11:31 AM Re: Что не так? [Re: ra81]
finstrateg Offline
member

Registered: Sat Oct 19 2013
Записи: 174
Originally Posted By: ra81
в хелпе это уже давно. Не только в последнем релизе.


так про релиз я и не говорил, о разделе речь )))

Наверх


Moderator:  ViL, sar