У вас не стоит Flash Player
Page 9 of 12 < 1 2 ... 7 8 9 10 11 12 >
Настройки
#58272 - Wed Sep 25 2013 03:09 PM Re: Мои статьи [Re: uuzzeerr]
sar Offline
Pooh-Bah

Registered: Fri Jan 28 2011
Записи: 1630
ну так благое дело)))
_________________________
Обучение TSLab
https://www.youtube.com/channel/UC_ifEsHB5QTxG7LPr9n7KtA?view_as=subscriber

Наверх
#58277 - Wed Sep 25 2013 06:04 PM Re: Мои статьи [Re: sar]
uuzzeerr Offline
veteran

Registered: Thu Sep 29 2011
Записи: 1446
Originally Posted By: sar
ну так благое дело)))

та рынок не внятный, заняться нечем.

Наверх
#60880 - Wed Feb 26 2014 08:15 PM Re: Мои статьи [Re: uuzzeerr]
zig2003 Offline
journeyman

Registered: Fri Mar 18 2011
Записи: 99
Loc: Gonduras
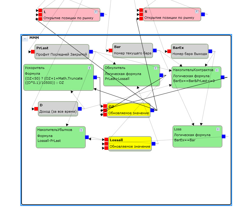
Саро, хочется вернуться к Управлению капиталом в Лабе, поскольку вопрос для всех очень насущный. По мотивам твоего скрипта и последующих постов сделал простенький блок управления капиталом, но с ОГРАНИЧЕНИЕМ набора контрактов. Смысл: после убыточной сделки скрипт докупает 1 или больше (в зависимости от дохода) контрактов. Одновременно убытки накапливаются в Lossall. Если последующая сделка прибыльная, но не перекрывает убытки, то скрипт остается на том же числе контрактов,если убыточная, то докупает, ну а если прибыль перекрывает накопленные убытки-сбрасывается снова до 1 контракта. Таким образом каждый последующий сброс фиксирует прибыль больше, чем на предыдущем сбросе и эквити растет скачкообразно. При достижении заданного количества контрактов, например, 50 штук, скрипт больше не добирает контракты, а торгует ими до момента сброса. Если торговать без фанатизма, например 10-20% от дохода, то система вытягивает в плюс даже простенькие скрипты, я ее торгую уже давно, правда вручную (никак не мог понять как накопить убытки). Сейчас решил запустить в реал и вот с чем столкнулся. 1. Почему-то скрипт никак не хочет покупать больше двух контрактов. 2.Иногда сброс происходит при любой профитной сделке,даже если она не перекрывает накопленный убыток. В Лаборатории все прекрасно набирает и отрисовывает, но в реале вот такие проблемы. Подозреваю, что дело в ОЗ, которое некорректно обновляется, если для него используются блоки с данными о позициях типа "Цена входа" "Кол-во","Профит последней сделки"... Интересно, как можно избавиться от ОЗ при сохранении всех остальных условий? А может проблема в чем-то другом.. и кто-то сможет реализовать и поделиться с сообществом? Может Vil подскажет в чем проблема...Система вполне рабочая, главное ограничить набор контрактов и не торговать всем доходом, чтобы не сорваться в штопор на флэте... Еще в Ускорителе можно учесть количество убыточных сделок ПОДРЯД (можно взять с истории), подставив их в знаменатель, тогда набор контрактов идет менее агрессивно...


Attachments
Блок управления капиталом.jpg (435 downloads)


Наверх
#60881 - Wed Feb 26 2014 10:13 PM Re: Мои статьи [Re: zig2003]
uuzzeerr Offline
veteran

Registered: Thu Sep 29 2011
Записи: 1446
Originally Posted By: zig2003
... А может проблема в чем-то другом.. и кто-то сможет реализовать и поделиться с сообществом? ...

я делал простую разновидность такого алгоритма, запихай сюда болванку алгоритма, попробую поковырять на досуге.

Наверх
#60882 - Wed Feb 26 2014 10:59 PM Re: Мои статьи [Re: uuzzeerr]
zig2003 Offline
journeyman

Registered: Fri Mar 18 2011
Записи: 99
Loc: Gonduras
Прикрутил к банальному пересечению ЕМА для ковыряния...


Attachments
2EMA c MM.tscript (253 downloads)


Наверх
#60889 - Thu Feb 27 2014 10:53 AM Re: Мои статьи [Re: zig2003]
sar Offline
Pooh-Bah

Registered: Fri Jan 28 2011
Записи: 1630
Originally Posted By: zig2003
Саро, хочется вернуться к Управлению капиталом в Лабе, поскольку вопрос для всех очень насущный. По мотивам твоего скрипта и последующих постов сделал простенький блок управления капиталом, но с ОГРАНИЧЕНИЕМ набора контрактов. Смысл: после убыточной сделки скрипт докупает 1 или больше (в зависимости от дохода) контрактов. Одновременно убытки накапливаются в Lossall. Если последующая сделка прибыльная, но не перекрывает убытки, то скрипт остается на том же числе контрактов,если убыточная, то докупает, ну а если прибыль перекрывает накопленные убытки-сбрасывается снова до 1 контракта. Таким образом каждый последующий сброс фиксирует прибыль больше, чем на предыдущем сбросе и эквити растет скачкообразно. При достижении заданного количества контрактов, например, 50 штук, скрипт больше не добирает контракты, а торгует ими до момента сброса. Если торговать без фанатизма, например 10-20% от дохода, то система вытягивает в плюс даже простенькие скрипты, я ее торгую уже давно, правда вручную (никак не мог понять как накопить убытки). Сейчас решил запустить в реал и вот с чем столкнулся. 1. Почему-то скрипт никак не хочет покупать больше двух контрактов. 2.Иногда сброс происходит при любой профитной сделке,даже если она не перекрывает накопленный убыток. В Лаборатории все прекрасно набирает и отрисовывает, но в реале вот такие проблемы. Подозреваю, что дело в ОЗ, которое некорректно обновляется, если для него используются блоки с данными о позициях типа "Цена входа" "Кол-во","Профит последней сделки"... Интересно, как можно избавиться от ОЗ при сохранении всех остальных условий? А может проблема в чем-то другом.. и кто-то сможет реализовать и поделиться с сообществом? Может Vil подскажет в чем проблема...Система вполне рабочая, главное ограничить набор контрактов и не торговать всем доходом, чтобы не сорваться в штопор на флэте... Еще в Ускорителе можно учесть количество убыточных сделок ПОДРЯД (можно взять с истории), подставив их в знаменатель, тогда набор контрактов идет менее агрессивно...


Добрый день. А на какой версии пробуете торговать?
_________________________
Обучение TSLab
https://www.youtube.com/channel/UC_ifEsHB5QTxG7LPr9n7KtA?view_as=subscriber

Наверх
#60890 - Thu Feb 27 2014 12:15 PM Re: Мои статьи [Re: sar]
zig2003 Offline
journeyman

Registered: Fri Mar 18 2011
Записи: 99
Loc: Gonduras
На последней версии 1.2.12.

Наверх
#60891 - Thu Feb 27 2014 01:41 PM Re: Мои статьи [Re: zig2003]
sar Offline
Pooh-Bah

Registered: Fri Jan 28 2011
Записи: 1630
На ночной сборке попробуйте 1.2.12.31 и необходимо в настройках агента поставить галочку имитации очередности позиции.
_________________________
Обучение TSLab
https://www.youtube.com/channel/UC_ifEsHB5QTxG7LPr9n7KtA?view_as=subscriber

Наверх
#60892 - Thu Feb 27 2014 02:21 PM Re: Мои статьи [Re: sar]
zig2003 Offline
journeyman

Registered: Fri Mar 18 2011
Записи: 99
Loc: Gonduras
Спасибо, Саро. Галочка стоит. Но на ночной сборке пока не пробовал. Скоро агент выйдет из удачного шорта и загружу ночную сборку, по результатам отпишусь. Саро, а в самой логике с ОЗ все правильно? Может как-то перестроить без ОЗ? Не хочется быть заложником некорректного обновления ОЗ в реале...

Наверх
#60893 - Thu Feb 27 2014 03:14 PM Re: Мои статьи [Re: zig2003]
serg Offline
Pooh-Bah

Registered: Fri May 14 2010
Записи: 1663
Loc: Россия
Originally Posted By: zig2003
Прикрутил к банальному пересечению ЕМА для ковыряния...


Пользуясь случаем,можно выложить недостающие dll_ки ?))


Attachments
недостающие ddl_ки.jpg (463 downloads)



Отредактировано serg (Thu Feb 27 2014 03:14 PM)

Наверх
#60894 - Thu Feb 27 2014 03:33 PM Re: Мои статьи [Re: serg]
zig2003 Offline
journeyman

Registered: Fri Mar 18 2011
Записи: 99
Loc: Gonduras
Не вопрос. Кажется, в этом файле. В свое время благородный 777 сделал много прекрасных вещей в своем сборнике, поищи в его постах, там много чего интересного есть (надеюсь, он не будет возражать)


Attachments
Profit последней сделки.zip (252 downloads)


Наверх
#60896 - Thu Feb 27 2014 04:32 PM Re: Мои статьи [Re: zig2003]
serg Offline
Pooh-Bah

Registered: Fri May 14 2010
Записи: 1663
Loc: Россия
спасибо и еще бы две BAr + BArEx....)

Наверх
#60897 - Thu Feb 27 2014 04:39 PM Re: Мои статьи [Re: serg]
zig2003 Offline
journeyman

Registered: Fri Mar 18 2011
Записи: 99
Loc: Gonduras
А эти два блока есть в суперзамечательном сборнике (причем не обязательно последнем) многоуважаемого Vito. Где-то в середине его постов. Must have, как говорится...

Наверх
#60898 - Thu Feb 27 2014 04:49 PM Re: Мои статьи [Re: zig2003]
serg Offline
Pooh-Bah

Registered: Fri May 14 2010
Записи: 1663
Loc: Россия
smile
Must — это очень «жесткий» глагол, который выражает обязанность или необходимость что-то сделать. Must сильнее, чем should. Если в случае should еще есть какой-то выбор (делать или не делать), то в случае must выбора нет! Это приказ.


Отредактировано serg (Thu Feb 27 2014 05:06 PM)

Наверх
#60899 - Thu Feb 27 2014 05:02 PM Re: Мои статьи [Re: serg]
zig2003 Offline
journeyman

Registered: Fri Mar 18 2011
Записи: 99
Loc: Gonduras
Да не, мне не жалко. Думаю, ему тоже)) Просто я пока не на рабочем компе...

Наверх
#60900 - Thu Feb 27 2014 05:15 PM Re: Мои статьи [Re: zig2003]
zig2003 Offline
journeyman

Registered: Fri Mar 18 2011
Записи: 99
Loc: Gonduras
А также Must сильнее, чем Have to....))) А сборник Vito настолько полезен, что это - приказ:-)))

Наверх
#60906 - Thu Feb 27 2014 10:36 PM Re: Мои статьи [Re: zig2003]
serg Offline
Pooh-Bah

Registered: Fri May 14 2010
Записи: 1663
Loc: Россия
smile "Приказ" - на восток !!!))


Attachments
2MA_MM.jpg (372 downloads)



Отредактировано serg (Thu Feb 27 2014 10:38 PM)

Наверх
#60907 - Thu Feb 27 2014 11:00 PM Re: Мои статьи [Re: serg]
zig2003 Offline
journeyman

Registered: Fri Mar 18 2011
Записи: 99
Loc: Gonduras
По-моему, неплохой разгон за два с небольшим месяца. Кстати, обратите внимание, на переворотных системах сброс происходит через сделку. Но это больше плюс, чем минус, хорошо работает на отскоках. И просадки бывают повышенные, но это вопрос регулирования параметров блока Ускоритель. В Лабе все рисуется правильно и красиво, причем без всяких оптимизаций. А вот в реале у меня он не набирал больше двух контрактов и сбрасывался при любом приличном профите. Поэтому и решил попросить помощи Саро и сообщества. По его совету поставил последнюю ночную сборку, но пока рано говорить о полном соответствии с историей, вот пол-дня уже жду убыточных сделок. Никогда в жизни не думал, что буду с таким нетерпением их ждать))) Удалось ли тебе избавиться от ОЗ, Серж?

Наверх
#60908 - Thu Feb 27 2014 11:01 PM Re: Мои статьи [Re: serg]
zig2003 Offline
journeyman

Registered: Fri Mar 18 2011
Записи: 99
Loc: Gonduras
Пожалуй, уже не на Восток, а на Украину((

Наверх
#60909 - Fri Feb 28 2014 08:09 AM Re: Мои статьи [Re: zig2003]
serg Offline
Pooh-Bah

Registered: Fri May 14 2010
Записи: 1663
Loc: Россия
с ОЗ ничего не делал.Это прямая компиляция.
Просадка на графике - это недостаток самой системы.т.е при набирании максимального кол-ва контрактов пошли убыточные сделки....и как результат упали с 40(максим) контрактов, после которых пошли убытки и "сьели" кол-во до 1 (финальная сделка)....Сам подход к пирамидингу довольно доходчиво описал уважаемый 777 (тхт файл ..... наверно там же можно найти прямую ссылку..))
Но сам принцип добора оч. интересен....)

вот и сссылка:))

http://forum.tslab.ru/ubb/ubbthreads.php?ubb=showflat&Number=51673


Attachments
ММ от 777.txt (308 downloads)



Отредактировано serg (Fri Feb 28 2014 08:29 AM)

Наверх
Page 9 of 12 < 1 2 ... 7 8 9 10 11 12 >


Moderator:  ViL, captian, sar