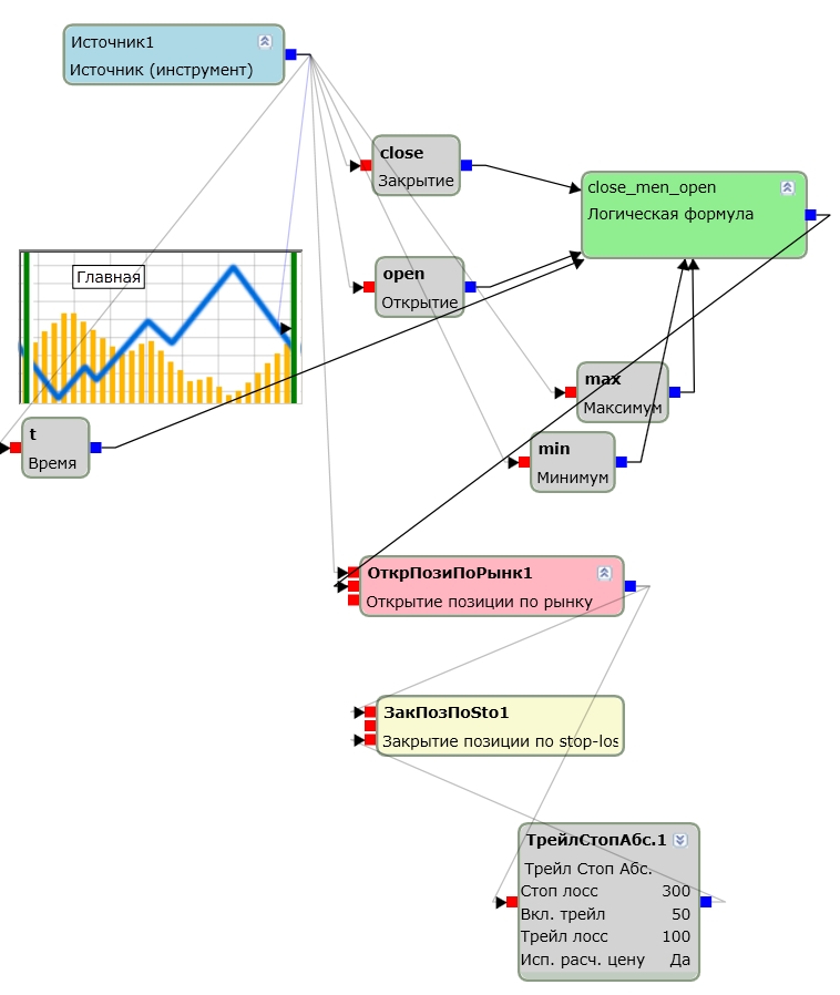
Привет. Помогите пожалуйста разобраться, написал стратегию -
лонг если предыдущая свеча close<open и у текущей свечи max больше low предыдущей свечи на 0.3%
1. НЕ понимаю как вставить эти 0.3%
2. не работает t!=234900
close[i-1]<open[i-1]&max>min[i-1]&t!=234900


Attachments
razvarot.tscript (220 downloads)
scr.jpg (318 downloads)