У вас не стоит Flash Player
Настройки
#51514 - Mon Jan 28 2013 08:32 PM EMA от МаксимЗа
rudolfxcp1 Offline
stranger

Registered: Mon Jan 28 2013
Записи: 2
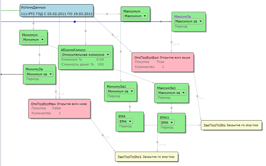
Товарищи, вечер добрый. Интересует такой вопрос, оптимизирую программу hi_low и вот возникла идея для улучшения работы вставить при закрытии функции такую логическую цепочку (на примере открытой лонговой позиции)- Источник - Минимум - МаксимЗа - EMA - закрытие (видно на прикрепленной картинке). А вот теперь главный вопрос: от чего считается ЕМА? Если я правильно понимаю есть набор минимумов, из них выбирается максимальный за период (пусть будет условно 50), т.е. это 1 значение и от него считается ЕМА? Но если бы от одного значения считалось, то значение ЕМА не важно бы было (можно любое поставить, сколько бы средних не считай от 1 в итоге 1 и получится). Но при изменении ЕМА происходят изменения полученных данных (доходность, просадки и т.д.). Коллеги объясните мне этот момент, а то я чего-то не догоняю.


Attachments
TSlab.png (167 downloads)


Наверх
#51515 - Mon Jan 28 2013 08:42 PM Re: EMA от МаксимЗа [Re: rudolfxcp1]
ra81 Offline
Carpal Tunnel

Registered: Thu Sep 27 2012
Записи: 2860
Originally Posted By: rudolfxcp1
Товарищи, вечер добрый. Интересует такой вопрос, оптимизирую программу hi_low и вот возникла идея для улучшения работы вставить при закрытии функции такую логическую цепочку (на примере открытой лонговой позиции)- Источник - Минимум - МаксимЗа - EMA - закрытие (видно на прикрепленной картинке). А вот теперь главный вопрос: от чего считается ЕМА? Если я правильно понимаю есть набор минимумов, из них выбирается максимальный за период (пусть будет условно 50), т.е. это 1 значение и от него считается ЕМА? Но если бы от одного значения считалось, то значение ЕМА не важно бы было (можно любое поставить, сколько бы средних не считай от 1 в итоге 1 и получится). Но при изменении ЕМА происходят изменения полученных данных (доходность, просадки и т.д.). Коллеги объясните мне этот момент, а то я чего-то не догоняю.

Ну почему же 1 значение. Для всего набора баров функция "максимум за период" имеет некую характерную кривую. Ее можно посмотреть просто если вывести кубик на график. Вот по этой кривой и считается ЕМа smile
_________________________
__


Наверх
#51520 - Mon Jan 28 2013 10:42 PM Re: EMA от МаксимЗа [Re: ra81]
zxc Offline
member

Registered: Mon May 07 2012
Записи: 150
а зачем ЕМА? Источник - Минимум - МаксимЗа +константа . это исключит уход стопа в ненужную сторону. иначе в дополнение городить конструкцию из ОЗ и Max.

Наверх
#51521 - Mon Jan 28 2013 11:31 PM Re: EMA от МаксимЗа [Re: zxc]
rudolfxcp1 Offline
stranger

Registered: Mon Jan 28 2013
Записи: 2
Ага, спасибо, теперь понял.

Наверх


Moderator:  ViL, sar