У вас не стоит Flash Player
Page 1 of 2 1 2 >
Настройки
#46388 - Sat Sep 08 2012 01:58 PM манименеджмент
ZooR Offline
veteran

Registered: Wed Jan 19 2011
Записи: 1327
можно пример управления капиталлом, вход позицию на 1% от капиталла
_________________________
солью любой депозит, скорость слива оговаривается индивидуально smile

Наверх
#46391 - Sat Sep 08 2012 03:46 PM Re: манименеджмент [Re: ZooR]
Venzel Offline
journeyman

Registered: Thu Apr 19 2012
Записи: 51
это?


Attachments
1%.PNG (234 downloads)


Наверх
#46414 - Mon Sep 10 2012 09:30 AM Re: манименеджмент [Re: Venzel]
ZooR Offline
veteran

Registered: Wed Jan 19 2011
Записи: 1327
не совсем
задача - сделать риск на сделку 1% от капиталла, достигается знанием точки входа и стопа
я хотел реализовать это через формулу, которая бы подавала нужное кол-во лотов в сделке на блок откр. поз-и, например в хай-лоу
(оценка портфеля*0.01)/цена входа-минимум за)
где минимум за - индикатор и уровень стоп-лосса,
но что-то не выходит...


Отредактировано ZooR (Mon Sep 10 2012 09:33 AM)
_________________________
солью любой депозит, скорость слива оговаривается индивидуально smile

Наверх
#46425 - Mon Sep 10 2012 11:14 AM Re: манименеджмент [Re: ZooR]
Venzel Offline
journeyman

Registered: Thu Apr 19 2012
Записи: 51
по идее должно все работать
(оценка портфеля*0.01)/(цена входа-минимум за)

Наверх
#46460 - Tue Sep 11 2012 09:49 AM Re: манименеджмент [Re: Venzel]
ZooR Offline
veteran

Registered: Wed Jan 19 2011
Записи: 1327
делаю так Math.Round((оценка портфеля*0.01)/(цена входа-минимум за)), количество лотов ставлю 0, рассчитывать из суммы, указываю сумму, но на расчётное кол-во лотов не входит, а продалжает рассчитывать из суммы, так должно быть или я что-то не так делаю?
_________________________
солью любой депозит, скорость слива оговаривается индивидуально smile

Наверх
#49021 - Fri Nov 16 2012 11:00 AM Re: манименеджмент [Re: ZooR]
ZooR Offline
veteran

Registered: Wed Jan 19 2011
Записи: 1327
Vil, хочу вернуться к начатой теме, про мм, можно простой пример решения задачи

задача - сделать риск на сделку 1% от капиталла, достигается знанием точки входа и стопа
я хотел реализовать это через формулу, которая бы подавала нужное кол-во лотов в сделке на блок откр. поз-и, например в хай-лоу
(оценка портфеля*0.01)/цена входа-минимум за)
где минимум за - индикатор и уровень стоп-лосса

если это уже можно реализовать в визуале?
_________________________
солью любой депозит, скорость слива оговаривается индивидуально smile

Наверх
#49035 - Fri Nov 16 2012 01:17 PM Re: манименеджмент [Re: ZooR]
ViL Offline
TSLab
Carpal Tunnel

Registered: Sun Oct 17 2010
Записи: 8143
Что-то я не уверен в правильности Вашей формулы...
ЦенаВхода-МинимумЗа, вполне себе может быть и отрицательным значением.

Наверх
#49037 - Fri Nov 16 2012 01:23 PM Re: манименеджмент [Re: ZooR]
ViL Offline
TSLab
Carpal Tunnel

Registered: Sun Oct 17 2010
Записи: 8143
.


В Вашей формуле заменил "-" на "+", что бы значения формулы изначально были больше 0.


Attachments
ММ for 12.jpg (839 downloads)
Пример_MM_for12.xml (237 downloads)



Отредактировано ViL (Fri Nov 16 2012 01:26 PM)

Наверх
#49040 - Fri Nov 16 2012 01:31 PM Re: манименеджмент [Re: ViL]
ViL Offline
TSLab
Carpal Tunnel

Registered: Sun Oct 17 2010
Записи: 8143
(ОценкаПортфеля/1.2)/(ЦенаВхода+МинимумЗа)

Наверх
#49047 - Fri Nov 16 2012 01:47 PM Re: манименеджмент [Re: ViL]
ZooR Offline
veteran

Registered: Wed Jan 19 2011
Записи: 1327
спасибо, попробую
_________________________
солью любой депозит, скорость слива оговаривается индивидуально smile

Наверх
#49053 - Fri Nov 16 2012 03:54 PM Re: манименеджмент [Re: ZooR]
ZooR Offline
veteran

Registered: Wed Jan 19 2011
Записи: 1327
в общем посмотрел, подумал... никак въехать не могу , что это за формула (ОценкаПортфеля/1.2)/(ЦенаВхода+МинимумЗа)
откуд 1.2 взялось и зачем цену входа складывать со стопом...
и почему логически правильная формула (оценка портфеля*0.01)/(цена входа-минимум за) не работает ?

нужно в сделке терять 1% от капиталла

толи я туплю, либо что-то не так...
_________________________
солью любой депозит, скорость слива оговаривается индивидуально smile

Наверх
#49054 - Fri Nov 16 2012 03:57 PM Re: манименеджмент [Re: ZooR]
ZooR Offline
veteran

Registered: Wed Jan 19 2011
Записи: 1327
цена входа-минимум за результат этого выражения принимает отрицательное значение уже после срабатывания стопа, ну так оно нам и не нужно, нужно занчение в момент срабатывания условия на вход один раз и оно будет положительным , и пересчитывать его на каждом баре не нужно...

можно этот момент как-нибудь запомнить?


Отредактировано ZooR (Fri Nov 16 2012 03:59 PM)
_________________________
солью любой депозит, скорость слива оговаривается индивидуально smile

Наверх
#49057 - Fri Nov 16 2012 05:39 PM Re: манименеджмент [Re: ZooR]
ViL Offline
TSLab
Carpal Tunnel

Registered: Sun Oct 17 2010
Записи: 8143
Я просто подставил в формулу, что бы не было отрицательного значения. Какая она должна быть эта формула, я честно сказать даже не представляю.

Наверх
#49064 - Sat Nov 17 2012 01:39 AM Re: манименеджмент [Re: ViL]
ZooR Offline
veteran

Registered: Wed Jan 19 2011
Записи: 1327
попробую объяснить

задача - потеря в убыточной сделке 1% от капиталла

дано

1.оценка портфеля - денежные средства всего депозита пусть будет 10000 р
2.цена входа - 100р
3.цена начального стопа - без учёта его возможного смещения - пусть мы выберем мин за 80 р
_________________________
солью любой депозит, скорость слива оговаривается индивидуально smile

Наверх
#49065 - Sat Nov 17 2012 03:09 AM Re: манименеджмент [Re: ZooR]
ZooR Offline
veteran

Registered: Wed Jan 19 2011
Записи: 1327
решение
определяем риск на сделку относительно депозита - пусть 1%
для этого оценку портфеля умножаем на 0.01 и получаем 10000*0.01=1000
1000 - это 1 % который мы можем потерять в сделке
_________________________
солью любой депозит, скорость слива оговаривается индивидуально smile

Наверх
#49066 - Sat Nov 17 2012 04:48 AM Re: манименеджмент [Re: ZooR]
ZooR Offline
veteran

Registered: Wed Jan 19 2011
Записи: 1327
далее определяем уровень нашего риска в сделке на 1 лот

цена входа - стоп
стоп у нас мин за
конечное выражение - цена входа - мин за
в момент входа оно у нас положительное
100-80=20
_________________________
солью любой депозит, скорость слива оговаривается индивидуально smile

Наверх
#49067 - Sat Nov 17 2012 04:59 AM Re: манименеджмент [Re: ZooR]
ZooR Offline
veteran

Registered: Wed Jan 19 2011
Записи: 1327
и в формуле определяем кол-во лотов на вход


риск на сделку от депозита у нас это 1% - 1000 делим на риск в сделке на 1 лот и получаем конечную формулу

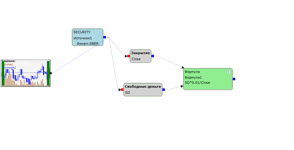
(оц портфеля*0.01)/(цена входа-мин за)

(10000*0.01)/(100-80)=50лотов


Отредактировано ZooR (Sat Nov 17 2012 05:01 AM)
_________________________
солью любой депозит, скорость слива оговаривается индивидуально smile

Наверх
#49078 - Sat Nov 17 2012 02:37 PM Re: манименеджмент [Re: ZooR]
ViL Offline
TSLab
Carpal Tunnel

Registered: Sun Oct 17 2010
Записи: 8143
Тогда нужна еще одна формула, т.к. (цена входа-мин за) чаще отрицательна, чем положительна, в этой формуле нужно написать:
Формула>0?Формула:0 и подать этот блок на открытие позиции.

Наверх
#49090 - Sun Nov 18 2012 01:05 PM Re: манименеджмент [Re: ViL]
ZooR Offline
veteran

Registered: Wed Jan 19 2011
Записи: 1327
теперь в формуле лоты считаются правильно, но
1. модуль по идее применять не нужно, очевидно есть косяк в логике расчётов программы.
2. на блок входа не подаётся расчётное кол-во лотов, а подаётся значение, которое берётся не пойми откуда...


Attachments
Пример_MM.xml (199 downloads)



Отредактировано ZooR (Sun Nov 18 2012 01:10 PM)
_________________________
солью любой депозит, скорость слива оговаривается индивидуально smile

Наверх
#49104 - Mon Nov 19 2012 01:59 AM Re: манименеджмент [Re: ZooR]
ViL Offline
TSLab
Carpal Tunnel

Registered: Sun Oct 17 2010
Записи: 8143
\


Attachments
Пример_MM_.xml (304 downloads)


Наверх
Page 1 of 2 1 2 >


Moderator:  ViL, sar