У вас не стоит Flash Player
Настройки
#43241 - Fri Jun 22 2012 06:44 PM Изменения в редакторе скриптов
pasha Offline

old hand

Registered: Tue Dec 23 2008
Записи: 1085
Начиная со сборки 1.2.0.108 в редакторе скриптов изменился дизайн:
1. окна библиотеки элементов и свойств выбранного элемента стали независимые и закрепляемые окнами. Теперь их можно расположить как будет удобно. Также их можно сделать автоматически скрываемыми.
2. Тулбар из окна редактора перешел на главный тулбар приложения.
3. В сегодняшней вечерней сборке 1.2.0.109 будет добавлено сохранение размеров и последней позиции окна свойств скрипта.

Наверх
#43243 - Fri Jun 22 2012 06:57 PM Re: Изменения в редакторе скриптов [Re: pasha]
vito333 Offline
Pooh-Bah

Registered: Wed Oct 26 2011
Записи: 2108
Loc: botland
очень хорошо

Наверх
#43255 - Sat Jun 23 2012 07:59 AM Re: Изменения в редакторе скриптов [Re: vito333]
usas Offline
Pooh-Bah

Registered: Sun Feb 21 2010
Записи: 2331
Loc: Ухта
Originally Posted By: vito333
очень хорошо

А по-моему ничего хорошего..
Из последних предложений, которые как бы приняты, не выполнено не одно..
Область инструментов в редакторе стала ещё более громоздкой и перегруженной дополнительными функциями..
Коллективное пожелание вернуться к лаконичной форме версии 1.1 проигнорировано..
Какой-то бег на месте.. frown

Наверх
#43258 - Sat Jun 23 2012 07:35 PM Re: Изменения в редакторе скриптов [Re: usas]
vito333 Offline
Pooh-Bah

Registered: Wed Oct 26 2011
Записи: 2108
Loc: botland
попробовал - сохранение размеров окна свойств - ок
если ещё научите таки запоминать свёртку-развёртку подгрупп в окне - с окном можно будет закончить (см. settings)

в редакторе окна теперь можно вполне неплохо расположить, тоже устраивает (хотя я пока плотно в 1.2 не работал, именно из-за подобных недоработок)


Attachments
settings.gif (58 downloads)
layout.gif (61 downloads)


Наверх
#43272 - Sun Jun 24 2012 04:50 PM Re: Изменения в редакторе скриптов [Re: vito333]
vito333 Offline
Pooh-Bah

Registered: Wed Oct 26 2011
Записи: 2108
Loc: botland
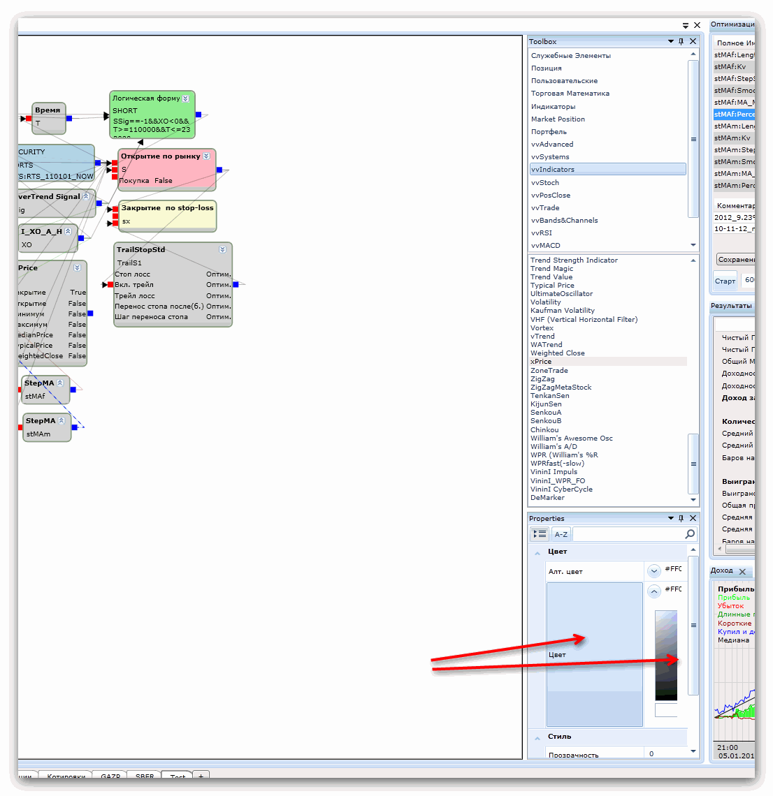
вижу необходимость перекомпоновать немного окно свойств при выборе цвета, а именно - палитру перенести в левую часть окна, чтобы она всегда была доступна
этот недостаток тянется с версии 1.1

на прилагаемых скриншотах показывается, что при размещении окон выбора вкладки-индикатора и окна свойств так, чтобы они были минимальными по ширине и занимали минимум места на экране, выбор цвета в один два клика становится невозможен
при этом поля "Цвет" и "Алт.цвет" бессмысленно занимают место (правильнее "Альт.цвет")


Attachments
pic1.gif (61 downloads)
pic2.gif (58 downloads)


Наверх


Moderator:  ViL, sar