#38245 - Mon Mar 05 2012 09:33 PM
Re: сборник индикаторов
[Re: vito333]
|
newbie
Registered: Tue Feb 28 2012
Записи: 26
|
для счастья не хватает Stochastic %D, есть только %К(от него МА иначе чем %D) может кто нибудь пользуется?
|
|
Наверх
|
|
|
|
#38251 - Tue Mar 06 2012 05:56 AM
Re: сборник индикаторов
[Re: alma]
|
Pooh-Bah
Registered: Wed Oct 26 2011
Записи: 2108
Loc: botland
|
--- добавлен Stochastic DiNapoli --- добавлен EMASlope (позволяет контролировать изменение средней EMA за N свечей (настройка 'BarsNumber') и регулировать чувствительность, отсекая боковик ) --- поправлены (русскоязычные названия) некоторых дополнительных кубиков --- добавлен кубик "Бар входа" (возвращает номер бара входа в активную позицию) --- добавлены кубики "Минимум позиции", "Максимум позиции" (возвращают соответственно минимальный лоу и максимальный хай за время нахождения в позиции) --- добавлен кубик "Стоп бара" (возвращает стоп бара))
Attachments
emaslope.png (569 downloads)StoDiNapoli.png (659 downloads)
Отредактировано vito333 (Tue Mar 06 2012 04:19 PM)
|
|
Наверх
|
|
|
|
#38294 - Tue Mar 06 2012 04:24 PM
Re: сборник индикаторов
[Re: vito333]
|
Pooh-Bah
Registered: Wed Oct 26 2011
Записи: 2108
Loc: botland
|
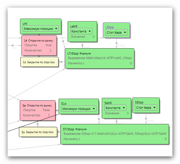
с добавленными кубиками реализация трейла по ATR выглядит намного проще
в этой схеме не хватает первоначального стоп-лосса
upd. надо, ради справедливости, отметить, что и при реализации такого трейла (нестандартными кубиками) скрипт становится медленнее в пересчёте. Не смертельно, конечно, так как оптимизация не такой частый процесс, но неприятно.
Attachments
long_short.png (723 downloads)
Отредактировано vito333 (Wed Mar 07 2012 04:13 AM)
|
|
Наверх
|
|
|
|
#38311 - Wed Mar 07 2012 03:23 AM
Re: сборник индикаторов
[Re: vito333]
|
Pooh-Bah
Registered: Wed Oct 26 2011
Записи: 2108
Loc: botland
|
видимо, нужно реализовать таки Полный стохастик и на этом тему стандартных стохов закрыть (всё о стохастике http://stockcharts.com/school/doku.php?id=chart_school:technical_indicators:stochastic_oscillator )
Attachments
stochs.png (593 downloads)
Отредактировано vito333 (Wed Mar 07 2012 03:29 AM)
|
|
Наверх
|
|
|
|
#38312 - Wed Mar 07 2012 04:12 AM
Re: сборник индикаторов
[Re: vito333]
|
Pooh-Bah
Registered: Wed Oct 26 2011
Записи: 2108
Loc: botland
|
--- доработан MACDHistoAdv (добавлена возможность вывода отдельного графика + мелкие доработки) (исходная идея http://codebase.mql4.com/ru/6488#comments) --- добавлен кубик "Нет активной позиции"--- добавлен TrendValue ( из разряда NRTR-подобных, гибко настраивается, может послужить основой для трейла, для открытия позиций по тренду и т.д.) (взят отсюда http://codebase.mql4.com/ru/6465 ) (наверное нужно его доработать, чтобы вверх-вниз разные коэффициенты ATR были)
Attachments
MACDHistoAdv.png (557 downloads)TrendValue.png (574 downloads)
Отредактировано vito333 (Fri Mar 09 2012 10:35 AM)
|
|
Наверх
|
|
|
|
#38388 - Thu Mar 08 2012 06:15 AM
Re: сборник индикаторов
[Re: vito333]
|
newbie
Registered: Fri Feb 10 2012
Записи: 37
|
вопрос: кубик "Стоп бара" (возвращает стоп бара)) - что означает, как его использовать?
|
|
Наверх
|
|
|
|
#38390 - Thu Mar 08 2012 09:52 AM
Re: сборник индикаторов
[Re: Finamist]
|
Pooh-Bah
Registered: Wed Oct 26 2011
Записи: 2108
Loc: botland
|
если на баре был выставлен стоп(с бара до него), то кубик возвращает этот стоп либо 0, если стопа на баре не выставлялось
пример использования - в трейле - трейл сравнивает стоп для бара со значением, которое собирается установить и выставляет либо более высокое либо низкое, в зависимости от того, что нужно
Отредактировано vito333 (Thu Mar 08 2012 11:01 AM)
|
|
Наверх
|
|
|
|
#38406 - Fri Mar 09 2012 07:19 AM
Re: сборник индикаторов
[Re: vito333]
|
Pooh-Bah
Registered: Wed Oct 26 2011
Записи: 2108
Loc: botland
|
--- добавлена LRMA (Linear Regression MA) --- добавлен LWMAslope --- Linear Regression Line удалена! (заменяется оптимизированной LRMA) оффтоп: Определение работоспособности ТС в будущем http://forum.mql4.com/ru/14241
Отредактировано vito333 (Fri Mar 09 2012 10:36 AM)
|
|
Наверх
|
|
|
|
#38409 - Fri Mar 09 2012 10:05 AM
Re: сборник индикаторов
[Re: usas]
|
Pooh-Bah
Registered: Wed Oct 26 2011
Записи: 2108
Loc: botland
|
 да делал, и не раз, но в конце концов убрал трейл по АТР, так как он ооочень тормозной получается по теням - ещё более менее
Отредактировано vito333 (Fri Mar 09 2012 10:25 AM)
|
|
Наверх
|
|
|
|
#38410 - Fri Mar 09 2012 10:16 AM
Re: сборник индикаторов
[Re: vito333]
|
Pooh-Bah
Registered: Sun Feb 21 2010
Записи: 2331
Loc: Ухта
|
 да делал, и не раз, но в конце концов убрал трейл по АТР, так как он ооочень тормозной получается по теням - ещё более менее Насколько я помню вы отмечали, что тормозной при оптимизации, но ведь это предварительная процедура. Возможно в работе он окажется весьма неплохим. Жалко что убрали, не успел я его пощупать.. Может выложите отдельной ДЛЛ-кой..
|
|
Наверх
|
|
|
|
#38411 - Fri Mar 09 2012 10:29 AM
Re: сборник индикаторов
[Re: vito333]
|
Pooh-Bah
Registered: Wed Oct 26 2011
Записи: 2108
Loc: botland
|
--- добавлена multiMA --------------------- универсальная средняя, позволяет получить на выходе выбранную среднюю по выбранному типу цены Тип средней - MA_Type: 0 - SMA 1 - SMMA 2 - EMA 3 - LWMA 4 - JMA 5 - Hull's MA 6 - Kaufman AMA 7 - LRMA Тип цены - PriceType 0 - Close 1 - Open 2 - High 3 - Low 4 - Median price 5 - Typical price 6 - Weighted price
Attachments
multiMA.png (662 downloads)multiMA-2.png (579 downloads)
Отредактировано vito333 (Fri Mar 09 2012 06:40 PM)
|
|
Наверх
|
|
|
|
#38412 - Fri Mar 09 2012 10:39 AM
Re: сборник индикаторов
[Re: vito333]
|
Pooh-Bah
Registered: Sun Feb 21 2010
Записи: 2331
Loc: Ухта
|
|
|
Наверх
|
|
|
|
#38416 - Fri Mar 09 2012 01:09 PM
Re: сборник индикаторов
[Re: usas]
|
Pooh-Bah
Registered: Wed Oct 26 2011
Записи: 2108
Loc: botland
|
--- добавлена FRAMA (Fractal Adaptive Moving Average) о ней http://algoritmus.ru/?p=2638--- добавлен "TrailAbs простой"сразу же начинает трейлить позицию, без первоначального стоп-лосса, размер трейл-лосса - в пунктах, отсчитывает от закрытий баров (чтобы свести к минимуму риск пролёта стопа ценой)
Отредактировано vito333 (Sat Mar 10 2012 10:51 AM)
|
|
Наверх
|
|
|
|
#38433 - Sat Mar 10 2012 10:49 AM
Re: сборник индикаторов
[Re: Lucky7]
|
Pooh-Bah
Registered: Wed Oct 26 2011
Записи: 2108
Loc: botland
|
--- добавлена возможность сглаживания в стандартный RSI в стандартный стохастик TSLab (StochK) в Directional Movement ("DI+ DI-") в стандартный CCI
----------------------- очень нужная иногда возможность (везде сглаживание по умолчанию 0, сглаживание по методу JMA)
Attachments
rsi_smooth.png (499 downloads)cci_smooth.png (486 downloads)
Отредактировано vito333 (Sat Mar 10 2012 06:05 PM)
|
|
Наверх
|
|
|
|
#38439 - Sat Mar 10 2012 06:05 PM
Re: сборник индикаторов
[Re: vito333]
|
Pooh-Bah
Registered: Wed Oct 26 2011
Записи: 2108
Loc: botland
|
--- добавлены кубики: "№ текущего бара" "Всего баров" "Баров со входа" "Цена входа" "Цена выхода" "№ бара выхода"
--- добавлен William's Awesome Oscillator --- добавлена возможность сглаживания в William's A/D --- удалён "Accumulation/Distribution" (есть William's A/D)
Отредактировано vito333 (Sun Mar 11 2012 04:34 PM)
|
|
Наверх
|
|
|
|
#38452 - Sun Mar 11 2012 07:47 AM
Re: сборник индикаторов
[Re: vito333]
|
Pooh-Bah
Registered: Wed Oct 26 2011
Записи: 2108
Loc: botland
|
--- добавлен StepRSI2
отмеченный чекбокс "GetSignals" выдаёт на выходе сигналы пересечений 1 - вверх, -1 - вниз
Attachments
steprsi2.png (538 downloads)getsignals.png (515 downloads)getsignals2.png (567 downloads)
Отредактировано vito333 (Sun Mar 11 2012 02:36 PM)
|
|
Наверх
|
|
|
|
#38455 - Sun Mar 11 2012 11:27 AM
Re: сборник индикаторов
[Re: vito333]
|
enthusiast
Registered: Fri Jan 20 2012
Записи: 329
|
Уважаемый Vito, позвольте попросить Time Series Moving Average как в Метастоке.
_________________________
|
|
Наверх
|
|
|
|
|
|