День добрый!
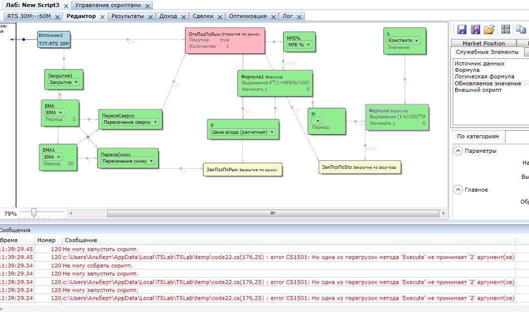
Хочу реализовать следующую вещь. При открытии позиции (предположим длинной) скрипт отслиживает максимальный MFE, который потом прибавляется к цене входа. Из полученной велечины будет вычетаться некоторая дельта и на этом уровне будет выставлен стоп лосс. Создал простенький скрипт, чтобы разобарться с данной проблемой, но что то совсем запутался

Подскажите как правильно реализовать.