#37591 - Tue Feb 21 2012 11:24 AM
Алгоритм с большим количесвом условий "И", "ИЛИ".
|
journeyman
Registered: Fri Aug 26 2011
Записи: 93
|
Привет всем! Подскажите пожалуйста как визуальными блоками прописывать одновременно множество условий на вход/выход в позицию. Например: Открытие позиции если Open(i)>Open(i-1) AND 10.00<time<11.00. Т.е открытие бара выше предыдушего и время с 10 до 11, тогда сигнал на вход. Не погу привязать блок "и" к источнику данных.
|
|
Наверх
|
|
|
|
#37607 - Tue Feb 21 2012 02:26 PM
Re: Алгоритм с большим количесвом условий "И", "ИЛИ".
[Re: ViL]
|
journeyman
Registered: Fri Aug 26 2011
Записи: 93
|
Понятно. Родскажите еще пожалуйста. Стоит 2 конвертера " максимум за 14" и SMA 14. Какое выражение должно стоять в лог формуле, что б на ее выходе было True?
|
|
Наверх
|
|
|
|
#37631 - Tue Feb 21 2012 05:47 PM
Re: Алгоритм с большим количесвом условий "И", "ИЛИ".
[Re: ViL]
|
journeyman
Registered: Fri Aug 26 2011
Записи: 93
|
Это понятно. Такой пример- условия на вход максимум за 14" < SMA 14 Open текущего бара >выше предыдущего. Эти условия я подаю на лог формулу, в лог формуле Expression как это записать правильно. Прямо программный код. Заранее спасибо.
|
|
Наверх
|
|
|
|
#37636 - Tue Feb 21 2012 08:59 PM
Re: Алгоритм с большим количесвом условий "И", "ИЛИ".
[Re: nik]
|
TSLab
Carpal Tunnel
Registered: Sun Oct 17 2010
Записи: 8143
|
|
|
Наверх
|
|
|
|
#37659 - Wed Feb 22 2012 01:42 PM
Re: Алгоритм с большим количесвом условий "И", "ИЛИ".
[Re: ViL]
|
journeyman
Registered: Fri Aug 26 2011
Записи: 93
|
Извиняюсь за некомпетентность. я новичок в программировании. У меня такой вопрос. На логич формулу идет вход с блока "максимум за", мне необходимо что б на выходе формулы было True, как выглядит код в логич формуле? потом с лог формулы идет на "И", так же на "И" приходит" с другой логич формулы True, если текущее время 1000<t<1100, как выглядит код? Потом с "И" идет на блок открытие позиции.
|
|
Наверх
|
|
|
|
#37663 - Wed Feb 22 2012 02:32 PM
Re: Алгоритм с большим количесвом условий "И", "ИЛИ".
[Re: ViL]
|
journeyman
Registered: Fri Aug 26 2011
Записи: 93
|
как правильно написать в лог формуле "если тек бар есть максимум за 14 баров" то на вых True?
|
|
Наверх
|
|
|
|
#37779 - Fri Feb 24 2012 08:27 PM
Re: Алгоритм с большим количесвом условий "И", "ИЛИ".
[Re: ViL]
|
journeyman
Registered: Fri Aug 26 2011
Записи: 93
|
У меня при данной записи получается что он закрытие тек бара сравнивает с максимумом предыдущего. [i-30] ,будет сравнивать с 30ым баром назад. Мне необходимо сравнение текущего закрытия с максимумомЗа. Прописываю в лог формуле Закрытие>МаксимумЗа и вывожу на блок открПоз, он не считает. Подскажите как сделать.
|
|
Наверх
|
|
|
|
#37780 - Fri Feb 24 2012 09:50 PM
Re: Алгоритм с большим количесвом условий "И", "ИЛИ".
[Re: nik]
|
TSLab
Carpal Tunnel
Registered: Sun Oct 17 2010
Записи: 8143
|
|
|
Наверх
|
|
|
|
#37786 - Sat Feb 25 2012 01:35 PM
Re: Алгоритм с большим количесвом условий "И", "ИЛИ".
[Re: ViL]
|
journeyman
Registered: Fri Aug 26 2011
Записи: 93
|
как прикрепить файл к сообщению?
|
|
Наверх
|
|
|
|
#37787 - Sat Feb 25 2012 05:04 PM
Re: Алгоритм с большим количесвом условий "И", "ИЛИ".
[Re: nik]
|
TSLab
Carpal Tunnel
Registered: Sun Oct 17 2010
Записи: 8143
|
|
|
Наверх
|
|
|
|
#37792 - Sat Feb 25 2012 08:46 PM
Re: Алгоритм с большим количесвом условий "И", "ИЛИ".
[Re: ViL]
|
journeyman
Registered: Fri Aug 26 2011
Записи: 93
|
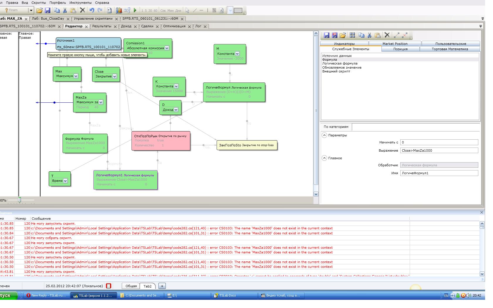
Close>MaxZA идет на откр позиции, но не считает....
Attachments
MaxZa.JPG (228 downloads)
|
|
Наверх
|
|
|
|
#37797 - Sun Feb 26 2012 09:06 AM
Re: Алгоритм с большим количесвом условий "И", "ИЛИ".
[Re: ViL]
|
journeyman
Registered: Fri Aug 26 2011
Записи: 93
|
Ага, вижу. Не работает все равно. если ставить "откр позиции если выше" и на него с формулы MaxZa+1000, то все ок. а если на лог формулу Close>(MaxZa+1000)b c нее на откр позиции то не открывает
|
|
Наверх
|
|
|
|
#37798 - Sun Feb 26 2012 09:14 AM
Re: Алгоритм с большим количесвом условий "И", "ИЛИ".
[Re: nik]
|
journeyman
Registered: Fri Aug 26 2011
Записи: 93
|
Если в лог формуле ставить close>MaxZa[i-40], то все ок, сравнивает с баром i-40, если убрать [i-40] то не считает
|
|
Наверх
|
|
|
|
#37831 - Mon Feb 27 2012 01:53 PM
Re: Алгоритм с большим количесвом условий "И", "ИЛИ".
[Re: nik]
|
journeyman
Registered: Fri Aug 26 2011
Записи: 93
|
Подскажите еще пожалуйста, как при помощи формулы найти максимально значение например между i-40 и i-20, запомнить его, и обновить только спустя 5 дней? или максимальное значение за предыдущий день и запомнить его?
|
|
Наверх
|
|
|
|
|
|