У вас не стоит Flash Player
Настройки
#30935 - Thu Sep 08 2011 08:21 PM Ограничение по количеству сделок в день
Rrider Offline
stranger

Registered: Thu Sep 08 2011
Записи: 10
Нашел как ограничить количество одной сделкой в день, но не могу сообразить как ограничить 2 или 3 сделками в день (не важно прибыльные они или убыточные)?

Наверх
#31129 - Wed Sep 14 2011 07:48 PM Re: Ограничение по количеству сделок в день [Re: Rrider]
Rrider Offline
stranger

Registered: Thu Sep 08 2011
Записи: 10
Пробую сделать сам, пока не работает, осталось решить одну проблему - как при открытии новой сделки прибавлять к ОЗ единичку? К кубику "Открытие по рынку" оно не цепляется:(

А может вообще все это как то проще можно сделать?


Attachments
Снимок.PNG (153 downloads)
Increment2.xml (47 downloads)



Отредактировано Rrider (Wed Sep 14 2011 07:51 PM)

Наверх
#31143 - Thu Sep 15 2011 12:01 AM Re: Ограничение по количеству сделок в день [Re: Rrider]
ViL Offline
TSLab
Carpal Tunnel

Registered: Sun Oct 17 2010
Записи: 8143
Прибавлять 1 к обновл значению по условию Есть открытая позиция, нет открытой позиции.


Отредактировано ViL (Thu Sep 15 2011 12:02 AM)

Наверх
#31145 - Thu Sep 15 2011 06:20 AM Re: Ограничение по количеству сделок в день [Re: ViL]
icc Offline
member

Registered: Fri Dec 24 2010
Записи: 137
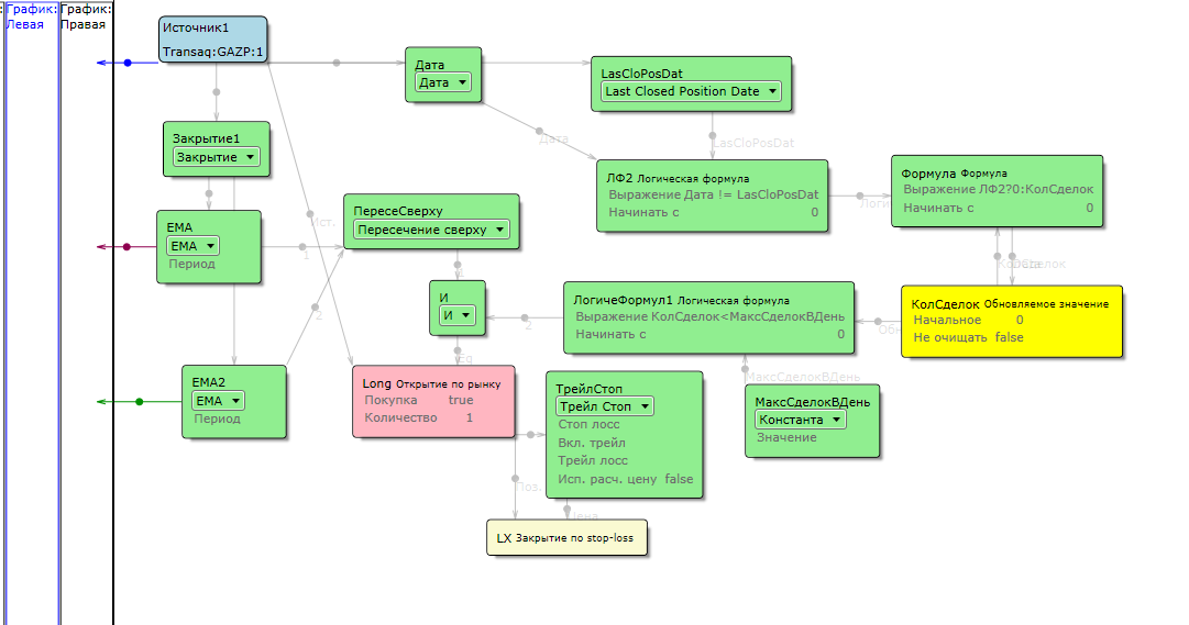
у меня вот так реализован счетчик сделок...
при входе в позицию текущее время совпадает со временем открытия позиции и тогда плюсуется еденичка, а в 23.40 обнуляется...


Attachments
Безымянный.JPG (249 downloads)



Отредактировано icc (Thu Sep 15 2011 06:22 AM)

Наверх
#31157 - Thu Sep 15 2011 12:27 PM Re: Ограничение по количеству сделок в день [Re: icc]
ViL Offline
TSLab
Carpal Tunnel

Registered: Sun Oct 17 2010
Записи: 8143
Интересный подход. И работает! smile

Наверх
#31159 - Thu Sep 15 2011 01:10 PM Re: Ограничение по количеству сделок в день [Re: ViL]
Rrider Offline
stranger

Registered: Thu Sep 08 2011
Записи: 10
Идея iсс мне понравилась, сделал у себя. Работает! Спасибо!!!

Наверх


Moderator:  ViL, sar