У вас не стоит Flash Player
Настройки
#21297 - Fri Feb 11 2011 09:47 PM Простые примеры
captian Offline
Carpal Tunnel

Registered: Sat Aug 21 2010
Записи: 2821
Loc: Занзибар
Читая некоторые вопросы в форуме, удивляет, насколько трудно некоторым даётся изучение этой программы и насколько непонятны иной раз для них ответы гуру)) Предлагаю поддержать рубрику "простые примеры".
Для начала два примера покупки актива, если некий индикатор растёт. Обратите внимание))) только открытие длинной позиции, закрытия там нет.
Прошу каждого, кто хоть чуть разобрался в программе выкладывать свои картинки страждущим наглядного разъяснения.


Attachments
пример_1,_покупка, если_индикатор_растёт.png (299 downloads)
пример_2,_покупка,_если_индикатор_растёт.png (272 downloads)

_________________________
трансляция работы скриптов http://tslab.comon.ru/51FC0A21B9A4E85974B2CAD6450623E6
почта captian@mail.ru скайп captian1963

Наверх
#21308 - Sat Feb 12 2011 01:02 AM Re: Простые примеры [Re: captian]
Door Offline
addict

Registered: Fri Nov 12 2010
Записи: 585
Loc: Москва
Идея не плохая. Однако лучше было бы создать эту тему здесь http://www.tslab.ru/ubb/ubbthreads.php?ubb=postlist&Board=24&page=1

В качестве примера хай свечи на которой произошло пересечение двух мувингов


Attachments
Снимок.PNG (304 downloads)


Наверх
#21310 - Sat Feb 12 2011 01:42 AM Re: Простые примеры [Re: Door]
ViL Offline
TSLab
Carpal Tunnel

Registered: Sun Oct 17 2010
Записи: 8143

Наверх
#21312 - Sat Feb 12 2011 08:52 AM Re: Простые примеры [Re: Door]
captian Offline
Carpal Tunnel

Registered: Sat Aug 21 2010
Записи: 2821
Loc: Занзибар
Originally Posted By: Door
Идея не плохая. Однако лучше было бы создать эту тему здесь http://www.tslab.ru/ubb/ubbthreads.php?ubb=postlist&Board=24&page=1

В качестве примера хай свечи на которой произошло пересечение двух мувингов
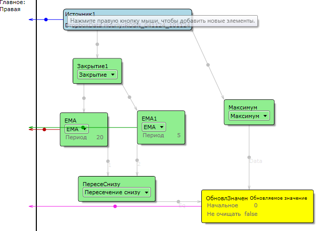
Предложение Вила удачнее, надо именно в ту ветку постить. Кстати, сам до сих пор не знаю как с обновляемого значения снимать данные. именно не загружать и считать их, а уже использовать их для построения стратегии.
_________________________
трансляция работы скриптов http://tslab.comon.ru/51FC0A21B9A4E85974B2CAD6450623E6
почта captian@mail.ru скайп captian1963

Наверх
#24451 - Thu Mar 31 2011 10:52 AM Re: Простые примеры [Re: captian]
serg Offline
Pooh-Bah

Registered: Fri May 14 2010
Записи: 1663
Loc: Россия
captian!
если поможет, пример стратегии с ОЗ.У меня не получается корректно заставить работать ОЗ в шорт, может у тебя получиться ?
Или что то еще доработать...))))


Attachments
2 SMA СЖАТЬ РАЗЖАТЬ St&Sh_ОЗ.xml (67 downloads)


Наверх


Moderator:  ViL, captian, sar