У вас не стоит Flash Player
Настройки
#19341 - Thu Jan 06 2011 08:19 PM Рождественский скрипт
captian Offline
Carpal Tunnel

Registered: Sat Aug 21 2010
Записи: 2821
Loc: Занзибар
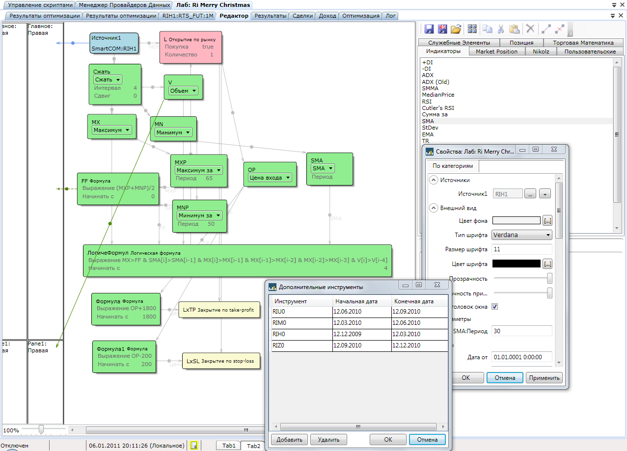
Всех с наступающим рождеством. В качестве подарка незатейливый скрипт по принципу "Орёл-Решка". На орла ставим 1800 пп, на решку 200 пп. Вход почти случайный. На боевой счёт не ставить!!!))) Просто хотел озвучить эту стратегию и ещё показать, что работать будет почти любая стратегия, а главная фишка именно в мани менеджменте.


Attachments
Строение.png (1025 downloads)
Зеленушка.png (886 downloads)
Merry Christmas.xml (357 downloads)

_________________________
трансляция работы скриптов http://tslab.comon.ru/51FC0A21B9A4E85974B2CAD6450623E6
почта captian@mail.ru скайп captian1963

Наверх
#19344 - Thu Jan 06 2011 10:59 PM Re: Рождественский скрипт [Re: captian]
Vladimir / Offline
old hand

Registered: Tue Jan 05 2010
Записи: 1098
Loc: Набережные Челн...
без комиссии вообще всё 'работает'

Наверх
#19345 - Thu Jan 06 2011 11:26 PM Re: Рождественский скрипт [Re: Vladimir /]
captian Offline
Carpal Tunnel

Registered: Sat Aug 21 2010
Записи: 2821
Loc: Занзибар
Originally Posted By: Vladimir /
без комиссии вообще всё 'работает'

918 сделок в год, значит комиссия за год составит огромную сумму 2800 руб. надо бы вычесть, вы правы. К тому же это не рабочий скрипт, а зарисовка на тему))) о чём и написал выше. Всё открыто и доступно, кому интересно - правьте по своему усмотрению))) главное правило: лосей резать, профит держать.
_________________________
трансляция работы скриптов http://tslab.comon.ru/51FC0A21B9A4E85974B2CAD6450623E6
почта captian@mail.ru скайп captian1963

Наверх
#19371 - Sun Jan 09 2011 01:00 PM Re: Рождественский скрипт [Re: captian]
Vladimir / Offline
old hand

Registered: Tue Jan 05 2010
Записи: 1098
Loc: Набережные Челн...
Originally Posted By: captian
Originally Posted By: Vladimir /
без комиссии вообще всё 'работает'

918 сделок в год, значит комиссия за год составит огромную сумму 2800 руб. надо бы вычесть, вы правы.

мечтатели ...

Наверх
#19372 - Sun Jan 09 2011 01:49 PM Re: Рождественский скрипт [Re: Vladimir /]
captian Offline
Carpal Tunnel

Registered: Sat Aug 21 2010
Записи: 2821
Loc: Занзибар
Originally Posted By: Vladimir /
Originally Posted By: captian
Originally Posted By: Vladimir /
без комиссии вообще всё 'работает'

918 сделок в год, значит комиссия за год составит огромную сумму 2800 руб. надо бы вычесть, вы правы.

мечтатели ...
ltqcndbntkmyj действительно закралась ошибка. Комисы за сделку купить-продать для фьючерса на индекс составляют 5р. 50 коп., а значит за год это около 5000р. на этом скрипте. На тот случай, если кто не знаком со срочным рынком: Комиссия биржи за 1 сделку (купить или продать) по фьючерсу на индекс РТС равна 2 рубля http://www.rts.ru/ru/forts/contract.html?isin=RTS-3.11 и ещё 0,75 рубля возьмёт брокер. умножаем на 2 (сначала купили, потом продали или наоборот), получаем 5,5 рублей.
_________________________
трансляция работы скриптов http://tslab.comon.ru/51FC0A21B9A4E85974B2CAD6450623E6
почта captian@mail.ru скайп captian1963

Наверх
#19374 - Sun Jan 09 2011 05:29 PM Re: Рождественский скрипт [Re: captian]
jhgjrht Offline
writer

Registered: Sun Nov 21 2010
Записи: 428
Это не совсем точно. Если позиция закрывается в тот же день, что и открывалась, то пара сделок считается скальперской и тариф = 1р за каждую, т.е. всего 2р. В этом случае 2*(0.75+1) = 3.5р.
см. примечание к таблице 3
_________________________
Не пишите мне! Никому ничего делать не буду.

Наверх
#19375 - Sun Jan 09 2011 06:11 PM Re: Рождественский скрипт [Re: jhgjrht]
captian Offline
Carpal Tunnel

Registered: Sat Aug 21 2010
Записи: 2821
Loc: Занзибар
Originally Posted By: jhgjrht
Это не совсем точно. Если позиция закрывается в тот же день, что и открывалась, то пара сделок считается скальперской и тариф = 1р за каждую, т.е. всего 2р. В этом случае 2*(0.75+1) = 3.5р.
см. примечание к таблице 3
Точно! спасибо за поправку. Я и хотел обратить внимание на слабое влияние комиссии в низкочастотных скриптах, рассчитанных на срочный рынок.
_________________________
трансляция работы скриптов http://tslab.comon.ru/51FC0A21B9A4E85974B2CAD6450623E6
почта captian@mail.ru скайп captian1963

Наверх
#19378 - Sun Jan 09 2011 06:53 PM Re: Рождественский скрипт [Re: captian]
vvkg Offline
enthusiast

Registered: Tue Sep 28 2010
Записи: 233
Originally Posted By: captian
... Я и хотел обратить внимание на слабое влияние комиссии в низкочастотных скриптах, рассчитанных на срочный рынок.
Согласен полностью, вдобавок мне кажется, что сейчас по фьючерсу на индекс действуют "Новогодние биржевые расценки + ГО", в течение прошедшего года комиссия биржи была 1рэ с переносом и 0,5рэ внутри дня, дополнительно комиссия брокера от 0,35 до 1,0 в зависимости от брокера

Наверх
#19395 - Mon Jan 10 2011 06:52 PM Re: Рождественский скрипт [Re: vvkg]
Vladimir / Offline
old hand

Registered: Tue Jan 05 2010
Записи: 1098
Loc: Набережные Челн...
а проскальзывание?

Наверх
#19398 - Mon Jan 10 2011 07:37 PM Re: Рождественский скрипт [Re: Vladimir /]
captian Offline
Carpal Tunnel

Registered: Sat Aug 21 2010
Записи: 2821
Loc: Занзибар
Originally Posted By: Vladimir /
а проскальзывание?
А проскальзывание сведено к минимуму благодаря использованию блока "сжатие". Как показывает практика реальных торгов, проскальзывание не превышает 20-50 пп по фьючерсу на индекс, причём в обе стороны. И результат в лаборатории мало отличается от реальных торгов (я всегда отслеживаю соответствие сделок запущенного скрипта на счету с этим же скриптом в лаборатории). Единственное исключение это утренние гэпы и бешенные свечки на статистике, именно поэтому я предпочитаю нестандартный период, в данном случае 4 минуты. Тогда сигнал не совпадает со временем выхода статистики или с временем открытия торгов.
PS Vladimir, Ваш скепсис вполне уместен и даже необходим. но я предложил только возможный вариант строения одной из возможных стратегий, и не более. Предложил просто в качестве обмена идеями. А каковы Ваши идеи? и какие стратегии предпочитаете Вы? было бы интересно посмотреть их в свете гнёта комиссии и проскальзывания.
_________________________
трансляция работы скриптов http://tslab.comon.ru/51FC0A21B9A4E85974B2CAD6450623E6
почта captian@mail.ru скайп captian1963

Наверх
#19399 - Mon Jan 10 2011 10:27 PM Re: Рождественский скрипт [Re: captian]
Vladimir / Offline
old hand

Registered: Tue Jan 05 2010
Записи: 1098
Loc: Набережные Челн...
мы сейчас о каких системах говорим? о лосеботах?

Наверх
#19412 - Tue Jan 11 2011 01:25 PM Re: Рождественский скрипт [Re: Vladimir /]
rts Offline
member

Registered: Tue Jul 27 2010
Записи: 168
как работает динамический тейк-профит

Наверх
#19413 - Tue Jan 11 2011 01:33 PM Re: Рождественский скрипт [Re: rts]
captian Offline
Carpal Tunnel

Registered: Sat Aug 21 2010
Записи: 2821
Loc: Занзибар
Originally Posted By: rts
как работает динамический тейк-профит
как стоп лимитная заявка, с лимитом ниже котировок, но только в данном случае он статический.


Отредактировано captian (Tue Jan 11 2011 01:36 PM)
_________________________
трансляция работы скриптов http://tslab.comon.ru/51FC0A21B9A4E85974B2CAD6450623E6
почта captian@mail.ru скайп captian1963

Наверх
#19414 - Tue Jan 11 2011 01:40 PM Re: Рождественский скрипт [Re: captian]
rts Offline
member

Registered: Tue Jul 27 2010
Записи: 168
блок "закрытие по тейк-профиту" без всяких условий как работает?

Наверх
#19415 - Tue Jan 11 2011 01:51 PM Re: Рождественский скрипт [Re: rts]
captian Offline
Carpal Tunnel

Registered: Sat Aug 21 2010
Записи: 2821
Loc: Занзибар
Originally Posted By: rts
блок "закрытие по тейк-профиту" без всяких условий как работает?
Условие там отступ. Открывает стоп лимитную заявку и держит её до срабатывания или до закрытия позиции стоп лоссом


Отредактировано captian (Tue Jan 11 2011 01:59 PM)
_________________________
трансляция работы скриптов http://tslab.comon.ru/51FC0A21B9A4E85974B2CAD6450623E6
почта captian@mail.ru скайп captian1963

Наверх
#19418 - Tue Jan 11 2011 02:49 PM Re: Рождественский скрипт [Re: captian]
rts Offline
member

Registered: Tue Jul 27 2010
Записи: 168
пример можно

Наверх
#19421 - Tue Jan 11 2011 03:04 PM Re: Рождественский скрипт [Re: rts]
captian Offline
Carpal Tunnel

Registered: Sat Aug 21 2010
Записи: 2821
Loc: Занзибар
Originally Posted By: rts
пример можно
В начале этой ветки висит пример
_________________________
трансляция работы скриптов http://tslab.comon.ru/51FC0A21B9A4E85974B2CAD6450623E6
почта captian@mail.ru скайп captian1963

Наверх
#19424 - Tue Jan 11 2011 04:15 PM Re: Рождественский скрипт [Re: captian]
rts Offline
member

Registered: Tue Jul 27 2010
Записи: 168
тейк-профит скользящий стоп как реализовывается(вверху пример с условием)

Наверх
#19426 - Tue Jan 11 2011 04:39 PM Re: Рождественский скрипт [Re: rts]
captian Offline
Carpal Tunnel

Registered: Sat Aug 21 2010
Записи: 2821
Loc: Занзибар
Originally Posted By: rts
тейк-профит скользящий стоп как реализовывается(вверху пример с условием)
Может я не совсем правильно понял твой вопрос. Ты хочешь совсем без условий??? тогда я не понимаю как это? у него же должна быть цена и эта цена может быть задана разными способами. но так что бы совсем не задана........
_________________________
трансляция работы скриптов http://tslab.comon.ru/51FC0A21B9A4E85974B2CAD6450623E6
почта captian@mail.ru скайп captian1963

Наверх


Moderator:  ViL, captian, sar